636x
002020
29.6.2021

Kombinační pravidla

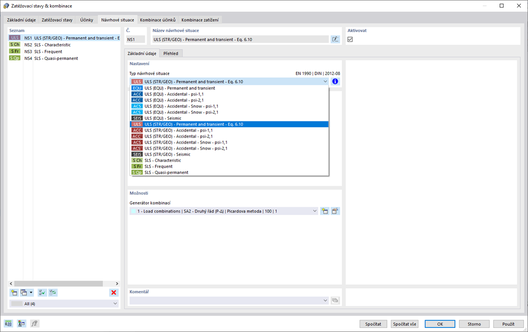
Pro kombinaci účinků jste zde na správném místě. Pokud je kombinujete v mezním stavu únosnosti a použitelnosti, můžete vybrat různé návrhové situace podle normy (např. MSÚ (STR/GEO) - stálé/přechodné, MSP - kvazistálé a další). Dále můžete do kombinace přiřadit imperfekce nebo vybrat zatěžovací stavy, které by se neměly kombinovat s jinými zatěžovacími stavy (např. montážní zatížení pro střechu se zatížením sněhem).



;