137x
006030
01-07-2025

Escena 3D en DXF

El exportador de escenas 3D ofrece la posibilidad de exportar los contornos de los objetos visibles en el área de trabajo al formato DXF.

Haciendo clic con el botón derecho del ratón en el área de trabajo, se accede al menú contextual. Con la opción Exportar escena 3D a DXF, se genera un archivo DXF con los objetos visibles en el área de trabajo.

Importante

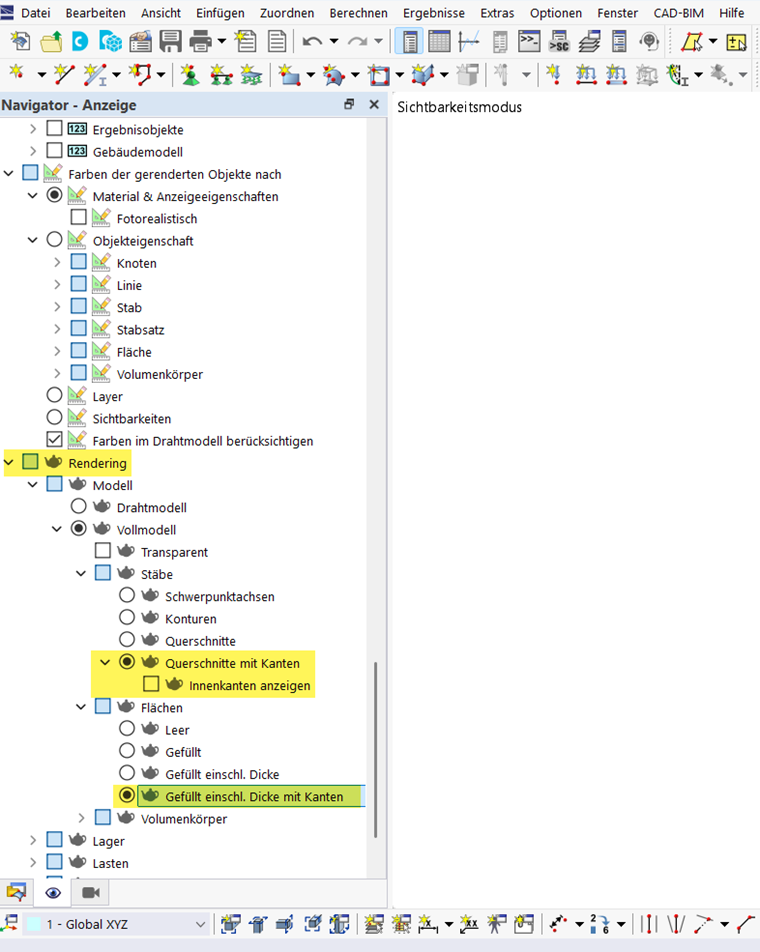
Para transferir los contornos de los objetos, el renderizado en el Navegador de visualización debe mostrar los objetos respectivos con bordes.

Esto permite la exportación de contornos de secciones transversales.

Capítulo principal