137x
006030
1.7.2025

3D scéna v DXF

3D export scény nabízí možnost exportovat obrysy viditelných objektů v pracovním prostoru do formátu DXF.

Pokud kliknete pravým tlačítkem myši do pracovního prostoru, otevře se kontextová nabídka. Pomocí možnosti Exportovat 3D scény do DXF se vytvoří DXF soubor s viditelnými objekty v pracovním prostoru.

Důležité

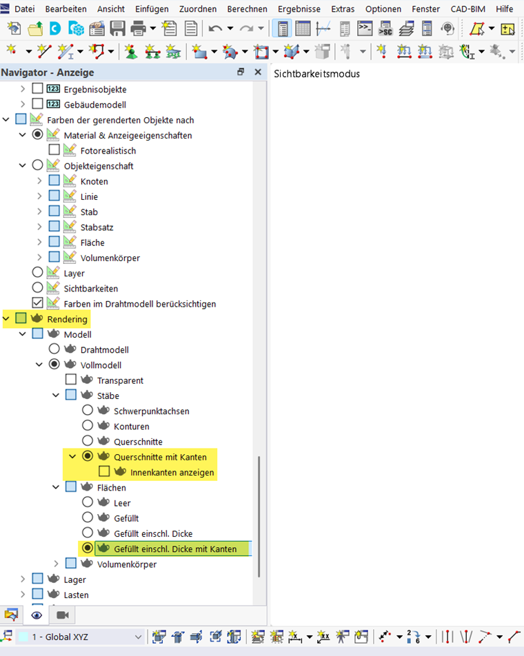
Aby bylo možné přenést obrysy objektů, musí být rendering v navigátoru zobrazení pro jednotlivé objekty zobrazen s hranami.

Tímto je možný export obrysů průřezů.

Nadřazená kapitola