137x
006030
2025-07-01

Scena 3D in DXF

L'esportazione della scena 3D offre la possibilità di esportare i contorni degli oggetti visibili nell'area di lavoro nel formato DXF.

Facendo clic con il tasto destro del mouse nell'area di lavoro, si richiama il menu contestuale. Con l'opzione Esporta scena 3D in DXF viene generato un file DXF con gli oggetti visibili nell'area di lavoro.

Importante

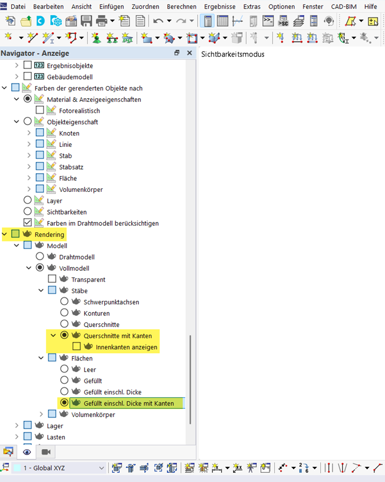
Per trasferire i contorni degli oggetti, il rendering nel navigatore di visualizzazione deve essere rappresentato con bordi per i rispettivi oggetti.

Questo consente l'esportazione dei contorni delle sezioni trasversali.

Capitolo principale