33x
006030
01.07.2025

Scène 3D en DXF

L'exportation de la scène 3D offre la possibilité d'exporter les contours des objets visibles dans l'espace de travail au format DXF.

En cliquant avec le bouton droit de la souris dans l'espace de travail, vous ouvrez le menu contextuel. Avec l'option Exporter la scène 3D en DXF, un fichier DXF est créé avec les objets visibles dans l'espace de travail.

Important

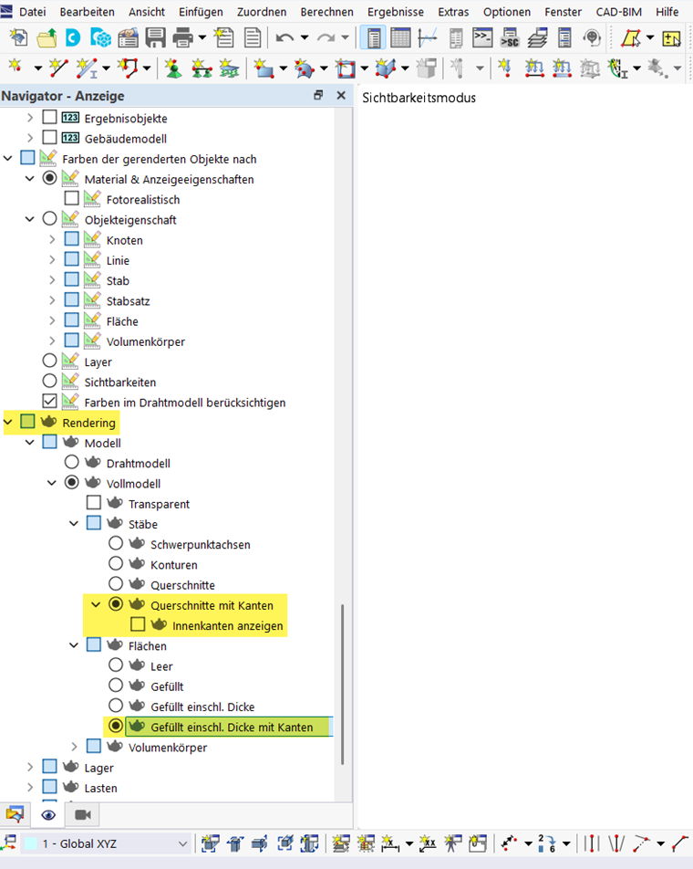
Pour transférer les contours des objets, le rendu dans le navigateur d'affichage doit être représenté avec les arêtes pour les objets respectifs.

Cela permet l'exportation des contours des sections.

Chapitre parent