137x
006030
2025-07-01

Scena 3D w DXF

Eksport sceny 3D oferuje możliwość eksportu konturów widocznych obiektów w obszarze roboczym do formatu DXF.

Jeśli klikniesz w obszarze roboczym prawym przyciskiem myszy, wywołujesz menu kontekstowe. Opcja Eksportuj scenę 3D do DXF tworzy plik DXF z widocznymi obiektami w obszarze roboczym.

Ważne

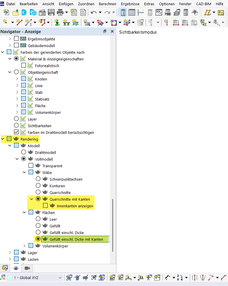
Aby przenieść kontury obiektów, rendering w Nawigatorze Widoków dla odpowiednich obiektów musi być przedstawiony z krawędziami.

Dzięki temu eksport konturów przekrojów jest możliwy.

Rozdział nadrzędny