137x
006030
1. Juli 2025

3D-Szene in DXF

Der 3D-Szene-Export bietet die Möglichkeit die Konturen der sichtbaren Objekte im Arbeitsbereich in das DXF-Format zu exportieren.

Wenn Sie mit der rechten Maustaste in den Arbeitsbereich klicken, rufen Sie das Kontextmenü auf. Mit der Option 3D-Szene in DXF exportieren wird eine DXF-Datei mit den sichtbaren Objekten im Arbeitsbereich erzeugt.

Wichtig

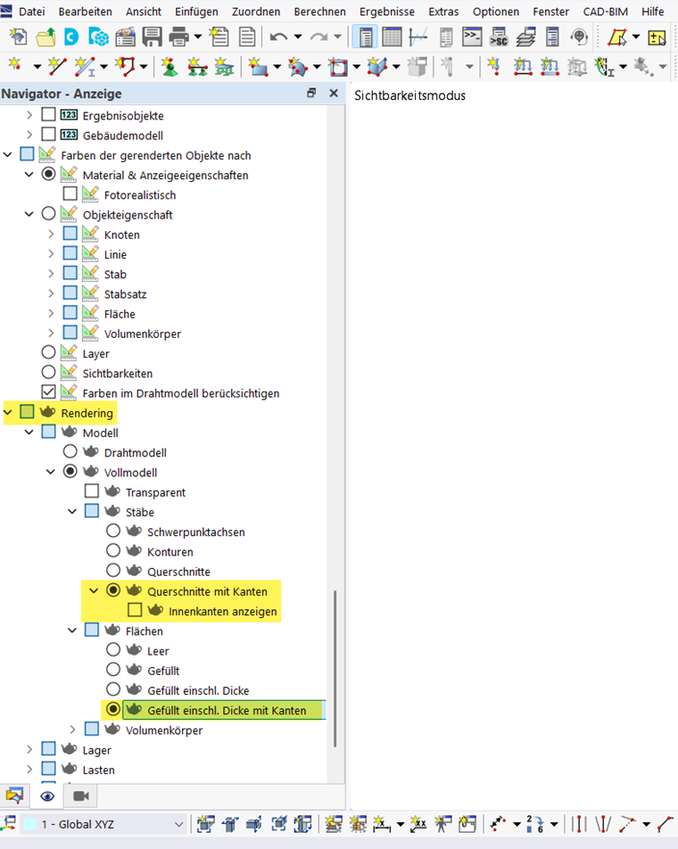
Um die Konturen der Objekte zu übertragen, muss das Rendering im Anzeige-Navigator für die jeweiligen Objekte mit Kanten dargestellt werden.

Damit ist der Export von Querschnittskonturen möglich.

Übergeordnetes Kapitel