В менеджере протоколов распечатки доступны для выбора все таблицы расчёта алюминия, которые также отображаются в интерфейсе программы.
Используйте контрольные поля, чтобы определить, какие таблицы вам нужны для документации.
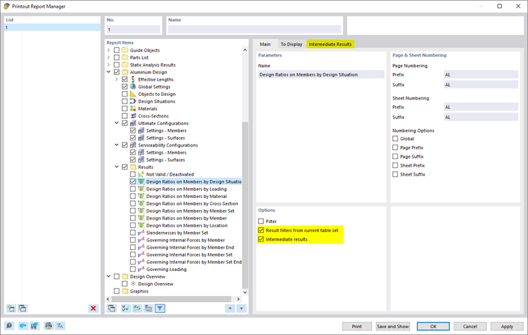
Возможности фильтрации предоставляют ещё один способ индивидуальной настройки табличного вывода. Результаты можно фильтровать по определённым критериям:
- Объект-фильтр по номеру или выбору объекта
- Фильтр результатов с теми же возможностями фильтрации, что и в менеджере таблиц результатов
- Фильтр критерия проверки методом 'Фильтр результатов из текущего набора таблиц' (см. фильтрация результатов по использованию)
- Интеграция промежуточных результатов с возможностью выбора в отдельной закладке
Вы также можете включить формулы проверки с деталями расчёта в протокол распечатки. Для этого используйте соответствующую опцию в диалоговом окне детали проверки в всплывающем списке
под формулами (см. рисунок печать деталей проверки).
В предварительном просмотре протокола распечатки вы можете проверить данные, правильным образом расположить, а также дополнить графиками и текстами.