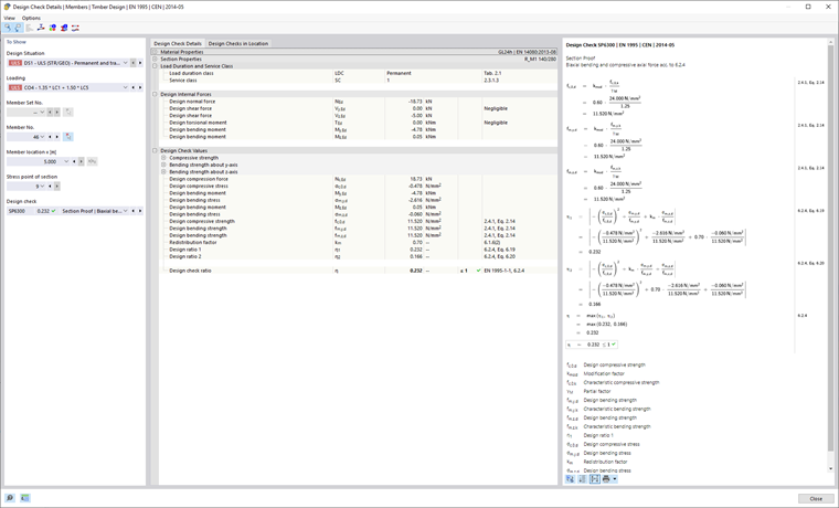
通过双击设计行或点击结果表中的
按钮,可以显示设计模块的详细输出。 当打开该对话框时,首先显示在表格中所选的设计。
视图
在该对话框中,您还可以打开其他视图,例如截面]]上的结果图 [[000474、截面信息或结果图。
选项
使用按钮
和
可以将显示的设计验算与结果表同步。 当您在表格中选择证书时,显示区域中的字段会自动填充。
通过双击设计行或点击结果表中的
按钮,可以显示设计模块的详细输出。 当打开该对话框时,首先显示在表格中所选的设计。
在该对话框中,您还可以打开其他视图,例如截面]]上的结果图 [[000474、截面信息或结果图。
使用按钮
和
可以将显示的设计验算与结果表同步。 当您在表格中选择证书时,显示区域中的字段会自动填充。