1101x
000455
2024-02-22

材料

材料 表中的“木结构设计”类别下,列出了您在模型中创建的所有材料。

允许的材料

木结构设计仅适用于类型为 木材 的材料。材料的字体颜色表示该材料的使用情况和允许性。各颜色含义如下:

  • 黑色:该材料适用于设计,并用于待设计对象
  • 红色:该材料不适用于木结构设计
  • 蓝色:该材料在模型中未使用
  • 灰色:该材料未用于待设计对象
  • 紫色:该材料通过附加组件 多层面 生成,并用于设计

信息

用于设计的材料仅限类型为 'Holz':此处存储了设计所需的全部特征值(另见 RFEM 手册中的章节 Materialien)。

为无效材料分配了对象时,这些对象在设计中不会被考虑——即使该材料已启用“待设计”选项。它们会在表格 Zu bemessende Objekte 中自动标记为“无效 / 已停用”。

从设计中移除材料

对于有效材料,您可以通过取消选中“待设计”复选框,将所有分配了该材料的对象从设计中排除。这样,这些对象会在表格 Zu bemessende Objekte 中被归类为“无效 / 已停用”,并且在设计中不会被检查。

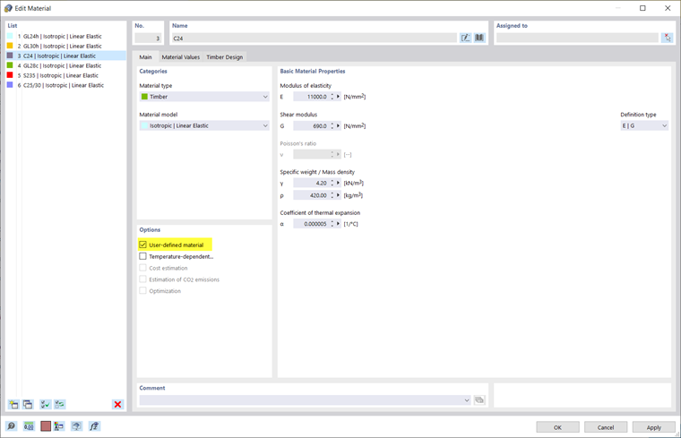
调整设计用材料特征值

如果您希望在木结构设计中使用自定义强度或分项安全系数,可以调整材料特征值:双击相应的表格行,或使用表格工具栏中的按钮 打开编辑对话框 调出材料的编辑对话框。

在“基础”选项卡中勾选自定义材料选项(另见 RFEM 手册中的章节 Materialien)。这样即可编辑材料特征值。例如,您可以在“材料值”选项卡中修改材料的刚度和强度。

在“木结构设计”选项卡中,您可以根据所选 标准 调整材料用于设计的分项安全系数和其他与设计相关的系数,例如 EN 1995 的 γM 或 kmod

选项

“选项”列中的符号代表不同的设置或已修改的数值。它们可帮助您快速概览,例如识别具有已调整属性的材料。

上级章节