840x
000471
2024-01-10

Detalhes de verificação

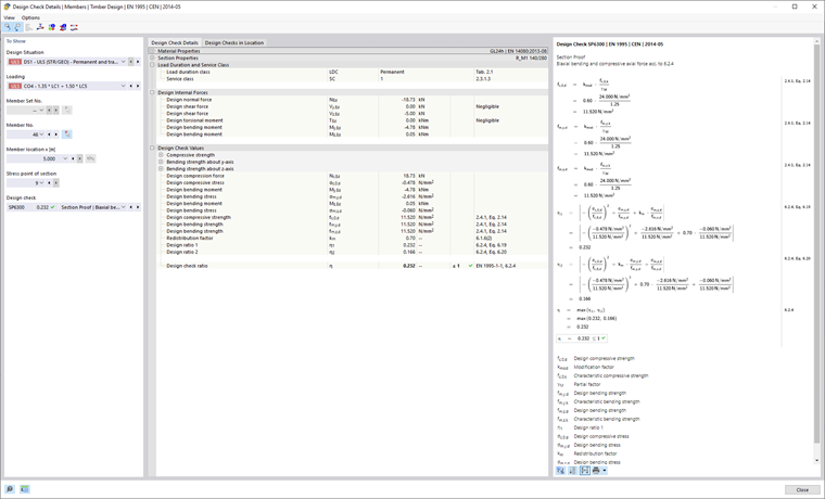
Uma saída detalhada do módulo de dimensionamento pode ser apresentada através de um clique duplo na linha de dimensionamento ou através do clique no botão Detalhes da verificação na tabela de resultados. Ao abrir a caixa de diálogo, é apresentado primeiro o dimensionamento selecionado na tabela.

View

Esta caixa de diálogo também permite abrir outras vistas, como o diagrama de resultados na secção, as informações da secção ou o diagrama de resultados.

Opções

Os botões Selecionar objeto no gráfico e Exibindo objetos em tabelas permitem sincronizar as verificações de dimensionamento apresentadas com a tabela de resultados. Os campos na área Mostrar são preenchidos automaticamente quando seleciona um certificado na tabela.