840x
000471
2024-01-10

dettagli di calcolo

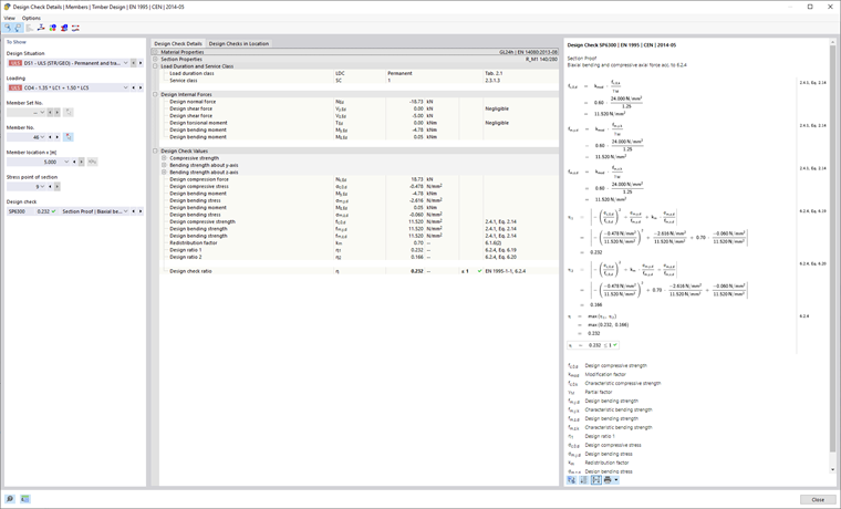
Un output dettagliato del add-on di progetto può essere visualizzato facendo doppio clic sulla riga di progetto o facendo clic sul pulsante Dettagli verifica nella tabella dei risultati. Quando si apre la finestra di dialogo, viene visualizzato per primo il progetto selezionato nella tabella.

vista

Questa finestra di dialogo consente anche di aprire altre viste, come il diagramma dei risultati sulla sezione trasversale, le informazioni della sezione trasversale o il diagramma dei risultati.

Opzioni

I pulsanti Seleziona oggetto nell'area di lavoro e Visualizzazione di oggetti nelle tabelle consentono di sincronizzare le verifiche visualizzate con la tabella dei risultati. I campi dell'area di visualizzazione vengono compilati automaticamente quando si seleziona un certificato nella tabella.