840x
000471
10. Januar 2024

Nachweisdetails

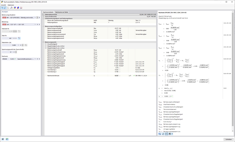
Sie erreichen die detaillierte Ergebnisausgabe des Bemessungs-Add-Ons über Doppelklick auf eine Nachweiszeile oder die Schaltfläche Nachweisdetails in der Ergebnistabelle. Beim Aufruf des Dialogs wird zunächst der in der Tabelle selektierte Nachweis angezeigt.

Ansicht

Dieser Dialog ermöglicht zudem das Öffnen weiterer Ansichten, wie den Ergebnisverlauf am Querschnitt, die Querschnittsinformationen oder den Ergebnisverlauf.

Optionen

Die Schaltflächen Objekt in Grafik selektieren und Objekt in Tabellen anzeigen ermöglichen eine Synchronisierung der angezeigten Nachweise mit der Ergebnistabelle. Die Felder im Bereich Anzeigen werden automatisch ausgefüllt, wenn Sie einen Nachweis in der Tabelle selektieren.