840x
000471
10-01-2024

Detalles de cálculo

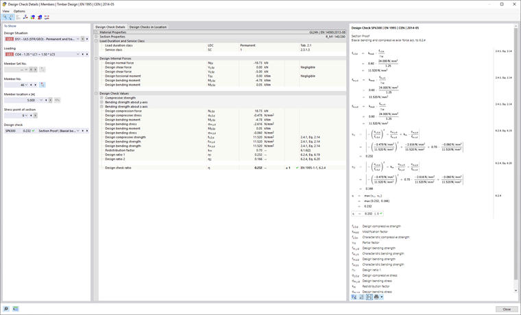
Se puede mostrar una salida detallada del complemento de diseño haciendo doble clic en la fila de diseño o haciendo clic en el botón Detalles de verificación en la tabla de resultados. Al abrir el cuadro de diálogo, se muestra primero el diseño seleccionado en la tabla.

vista

Este diálogo también le permite abrir otras vistas, como el perfil de resultado en la sección transversal , la información de la sección transversal o el perfil de resultado.

Opciones

Los botones Seleccionar objeto en el gráfico y Visualización de objetos en tablas le permiten sincronizar las comprobaciones de diseño mostradas con la tabla de resultados. Los campos en el área de visualización se completan automáticamente cuando selecciona un certificado en la tabla.