Odpověď:
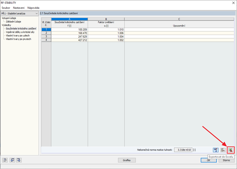
Vzpěrné délky je možné exportovat z přídavného modulu do Excelu, jak je znázorněno na obrázku 1.
Zaregistrujte se do extranetu Dlubal, abyste získali většinu softwaru a měli exkluzivní přístup k vašim osobním údajům.
Zaregistrujte se do extranetu Dlubal, abyste získali většinu softwaru a měli exkluzivní přístup k vašim osobním údajům.
Zaregistrujte se do extranetu Dlubal, abyste získali většinu softwaru a měli exkluzivní přístup k vašim osobním údajům.
Vzpěrné délky je možné exportovat z přídavného modulu do Excelu, jak je znázorněno na obrázku 1.
Thomas zpracovává v Customer Support technické dotazy týkající se softwaru. Spolehlivě se seznamuje s různými tématy a vyvíjí vhodné návrhy řešení.