732x
000178
31.1.2024

RF-/STEEL IS | Výsledky

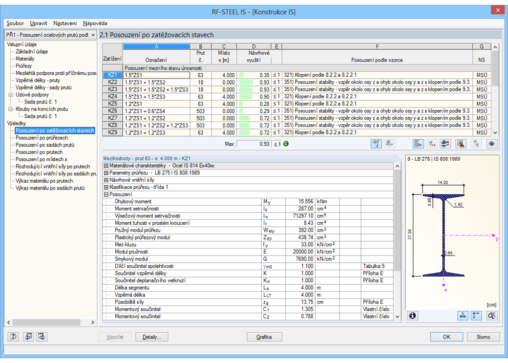
První tabulka výsledků zobrazuje maximální využití a odpovídající využití pro každý posuzovaný zatěžovací stav (kombinace zatížení/kombinace výsledků).

Další tabulky výsledků zahrnují všechny podrobné výsledky, seřazené podle různých kritérií a rozbalovací stromové nabídky se všemi detaily posouzení. Všechny mezivýsledky lze zobrazit pro každé místo podél prutu. Takto lze snadno vysledovat, jakým způsobem probíhala jednotlivá posouzení v modulu.

Veškerá data z modulu jsou součástí tiskového protokolu programu RFEM/RSTAB. Navíc je k dispozici možnost podrobného nastavení obsahu protokolu a rozsahu výstupních dat pro jednotlivá posouzení.



;