Community
    Přihlásit se ke svému účtu

    Zaregistrujte se do extranetu Dlubal, abyste získali většinu softwaru a měli exkluzivní přístup k vašim osobním údajům.

    Vytvořit účet
    Přihlášením vyjadřujete souhlas se Všeobecnými obchodními podmínkami společnosti Dlubal Software. Přečtěte si prosím naše Prohlášení o ochraně osobních údajů a naše Prohlášení o používání cookies.
    0
    E-shop
    Kontaktovat prodejní tým
    Jazyk
    • Deutsch
    • English
    • Français
    • Español
    • Português
    • Italiano
    • Česky
    • Polski
    • Pусский
    • 中文(简体)
    • Odvětví
      • Železobetonové konstrukce
      • Předpjaté betonové konstrukce
      • Ocelové konstrukce
      • Dřevěné konstrukce
      • Zděné konstrukce
      • Hliníkové a lehké konstrukce
      • Budovy
      • Průmyslové konstrukce a zařízení
      • Potrubní systémy
      • Mostní konstrukce
      • Jeřáby a jeřábové dráhy
      • Věže a stožáry
      • Skleněné konstrukce
      • Membránové a textilní konstrukce
      • Lanové a napínací konstrukce
      • Laminátové a sendvičové konstrukce
      • Dočasné stavby
      • Lešenářské a regálové konstrukce
      • Příbřežní konstrukce
      • Sila, vodojemy a zásobní nádrže
      • Stavby pro získávání obnovitelných zdrojů energie
      • Solární konstrukce a montážní systémy
      • Lodní konstrukce a plovoucí tělesa
      • Dopravníkové konstrukce
      • Vrtací konstrukce
      • Bazény, aquaparky a koupaliště
      • Kontejnerové stavby
      • Vrtané piloty
      • Schodišťové konstrukce
      • Elektrárny
      • Ocelové vodní stavby
      • Strojní konstrukce
      • Pneumatické konstrukce
      Oblasti použití
      • Statika konstrukcí
      • Výpočty metodou konečných prvků (MKP)
      • Simulace větru a generování zatížení větrem
      • Analýza napětí
      • Nelineární výpočty
      • Posouzení stability
      • Nelineární analýza boulení
      • Analýza vázaného kroucení
      • Dynamická a seizmická analýza
      • Nelineární dynamika
      • Pushover analýza
      • Form-finding a střihové vzory
      • Ocelové přípoje
      • Projektování metodou BIM
      • Profily tvarované za studena
      • Interakce konstrukce s podložím
      • Statika fasádních systémů
      • Základy a základové konstrukce
      • Fáze výstavby
      • Požární odolnost
      Normy
      • Eurokódy (EC)
      • Německé normy (DIN)
      • Britské normy (BS EN, BS)
      • Italské normy (NTC)
      • Americké normy
      • Kanadské normy (CSA)
      • Australské normy (AS)
      • Švýcarské normy (SIA)
      • Čínské normy (GB, HK)
      • Indické normy (IS)
      • Mexické normy (RCDF, CFE Sismo 15)
      • Ruské normy (SP)
      • Jižněafrické normy (SANS)
      • Brazilské normy (NBR)
      Online služby
      • Nástroj pro stanovení oblastí zatížení – ikona horního menu Mapy zatížení sněhem, rychlosti větru a seizmického zatížení
      • Ikona pro výpočet v cloudu Výpočty v cloudu
      • Ikona Statická analýza Wiki Wiki pro statiku
      • Ikona Průřezové charakteristiky ocelových a dřevěných průřezů Průřezové charakteristiky ocelových průřezů
      Statický výpočet konstrukce pro solární systémy

      Dlubal Software vám pomáhá vytvářet a ověřovat různé solární montážní systémy. Pracujte efektivně s ocelovými, hliníkovými a betonovými konstrukcemi v jediné aplikaci.

      Prozkoumat nástroje
      Solární konstrukce Solární konstrukce | Mobilní verze
      Dlubal API

      Nová Dlubal API služba (gRPC) vám poskytuje flexibilní rozhraní pro software pro statickou analýzu založený na Pythonu a C# s přímým přístupem ke kompletnímu sortimentu produktů Dlubal.

      Začněte s API
      Pozadí pro hlavní menu banneru API Pozadí pro hlavní menu banneru API
    • Ikona reprezentující RFEM 6, softwarovou aplikaci pro výpočty pomocí metody konečných prvků. RFEM 6 Jediný program pro statické výpočty, který potřebujete

      RFEM 6 slouží jako základ modulární rodiny programů a používá se k definování konstrukcí, materiálů a účinků pro deskové, stěnové, skořepinové a nosníkové konstrukce, jakož i pro tělesa a kontaktní prvky.

      Více informací
      Ikona přepnutí addonu Addony
      • Doplňkové analýzy
      • Dynamická analýza
      • Speciální řešení
      • Dimenzování
      • Přípoje
      Ikona programu RSTAB 9 bez ohraničení RSTAB 9 Ikonický program pro rámové a příhradové konstrukce

      RSTAB 9 je výkonný program pro analýzu 3D prutových konstrukcí, který statikům pomáhá vyhovět požadavkům moderního stavebního inženýrství a odráží nejnovější trendy v oboru.

      Více informací
      Ikona přepnutí addonu Addony
      • Doplňková analýza
      • Dynamická analýza
      • Speciální řešení
      • Navrhování
      Ikona RSECTION 1 bez ohraničení RSECTION 1 Výpočty uživatelských průřezů

      RSECTION podporuje stavební inženýry tím, že určuje průřezové charakteristiky pro širokou škálu průřezů a umožňuje následnou analýzu napětí.

      Více informací
      Ikona RWIND 3 bez ohraničení RWIND 3 CFD software pro digitální větrné tunely

      RWIND 3 je digitální větrný tunel pro simulaci proudění větru kolem libovolných geometrických tvarů budov a pro výpočet větrných zatížení na jejich povrchy.

      Více informací
      Ikona API Dlubal API Vaše brána do parametrického modelování a automatizace

      Nová Dlubal API služba (gRPC) vám nabízí flexibilní rozhraní pro statický software na bázi Pythonu a C#, s přímým přístupem k celé škále produktů Dlubal. Využijte plynulou a výkonnou integraci do vašeho Dlubal softwaru – ideální pro parametrické modelování a komplexní optimalizační úlohy.

      Objevte API
      Dokumentace API Dokumentace API
      • Index
      • Začínáme
      • Aplikace
      • Objekty modelu
      • Předplatné a ceny
      • Příklady
      MKP pro ocelové spoje

      Navrhujte a analyzujte ocelové spoje pomocí CBFEM, v souladu s EN 1993‑1‑8 a AISC 360, plně integrované v programu RFEM 6 pro rychlejší a přesnější konstrukční pracovní postupy.

      Více informací
      Ocelové spoje Ocelové spoje
      Nástroj Geo-zóny

      Online služba Dlubal poskytuje mapy oblastí pro rychlé stanovení sněhových zatížení, rychlostí větru a seizmických údajů.

      Kontrolovat zatížení zón
      Nástroj Geo-zone vizuálně zobrazuje mapy sněhu, větru a seizmické mapy s ilustracemi pro posouzení zatížení prostředím. Ilustrace map geo-zón sněhu, větru a seizmické aktivity v mobilní verzi zobrazující různé regiony a data.
      Starší produkty
    • Podpora
      • Často kladené dotazy (FAQ)
      • Databáze znalostí
      • Funkce programů
      • Licencování
      • Položit individuální dotaz
      • Náš tým technické podpory
      • Navrhnout novou funkci programu nebo vlastní nápad
      • Řešení problémů s licencováním & autorizací
      • Nahlásit problém nebo chybu
      • Aktualizace programu
      • Problémy v programu
      • Vzorce | Matematika je zábava!
      Školení
      • První kroky s programem RFEM
      • První kroky s programem RSTAB
      • Online školení
      • Školení ve firmě Dlubal
      • Individuální školení
      • Videa
      • E-learningová videa
      • Webináře – Informace a vzdělávání online
      • Online kurzy
      Servis
      • Bezplatná podpora / servis
      • Extranet | Můj účet
      • Servisní smlouva
      • Geo-Zone Tool pro stanovení zatížení
      • Aktualizace a upgrady
      • Starší verze programů
      Prodej
      • E-shop
      • Náš obchodní tým
      • Kontaktovat obchodní oddělení
      • Domluvte si online prezentaci
      • Proč Dlubal Software
      Asistentka podpory s využitím AI
      • Mia – Vaše nonstop AI asistentka
      • Seznamte se se svou osobní AI asistentkou
      Bezplatná podpora a servis

      Potřebujete pomoc? Využijte bezplatné možnosti podpory, včetně 24/7 AI asistence, e-mailové podpory a webinářů.

      Další informace
      Bezplatná podpora a servis Bezplatná podpora a servis
      Rychle najít odpovědi

      Najděte rychlé odpovědi na časté otázky týkající se softwaru Dlubal. Vyhledejte nebo filtrujte stovky často kladených dotazů a vyřešte svůj problém během chvilky.

      Zobrazit FAQ
      Často kladené dotazy (FAQ) FAQ | Mobilní verze
    • Novinky
      • Aktuální novinky
      • Nové funkce v produktech
      • Přihlásit se k odběru novinek
      • Nové programy
      • Dlubal blog
      Školení
      • Online školení
      • Individuální školení
      Události
      • Přehled událostí
      • Veletrhy/Semináře
      • Webinář
      Ovládněte statiku pomocí webinářů

      Připojte se ke špičkám v oboru a objevte řešení v oblasti stavebního inženýrství a softwaru. Rozšiřte své dovednosti díky našim přednáškám naživo!

      Sledujte další webináře
      3D FEA Software RFEM 6 | First Steps Obrázek v záhlaví nabídky | Novinky Webináře | Mobilní verze
      Využijte sílu inovací

      Objevte nejmodernější nástroje a vylepšení pro efektivnější práci v oblasti inženýrství.

      Prozkoumejte nové funkce
      Prozkoumejte nové funkce Obrázek banneru nabídky | Novinky_Vlastnosti produktu | Mobilní verze
    • Stáhnout plnou verzi

      Chcete si vyzkoušet sílu programů Dlubal? Je to vaše příležitost! S bezplatnou 90denní plnou verzí si můžete všechny naše programy plně otestovat.

      Spustit zkušební verzi nyní
      Bezplatná zóna Dlubal

      V bezplatné zóně Dlubal máte přístup k webinářům, článkům a možnostem vyzkoušení softwaru – vše zdarma a přehledně na jednom místě.

      Více informací
      Příklady
      • Statické modely ke stažení
      • Poskytnout statický model
      • Úvodní příklady a tutoriály
      • Verifikační příklady
      • Přehled obrázků
      Dokumenty
      • Online manuály
      • Manuály
      • Letáky, brožury a certifikáty
      Reference
      • Projekty zákazníků
      • Proč u nás zveřejnit svůj projekt?
      • Jak mohu postoupit svůj projekt ke zveřejnění?
      • Zveřejnit projekt
      Modely ke stažení zdarma

      Prozkoumejte tisíce hotových konstrukčních modelů. Stáhněte je, přizpůsobte si je a použijte jako šablony, které urychlí váš proces navrhování.

      Objevte modely
      Statické modely ke stažení Bezplatné modely ke stažení | Mobilní verze
      Bezplatná zóna Dlubal

      Získejte odbornou pomoc, kdykoli ji potřebujete. Využijte bezplatnou podporu pomocí umělé inteligence, e-mailovou podporu, webináře naživo a prémiové služby pro uživatele Servisní smlouvy Pro.

      Získejte podporu
      Bezplatná podpora a servis Bezplatná podpora a servis | Mobilní verze
    • E-learning
      • RFEM 6 pro začátečníky
      • RFEM 6 pro studenty
      • Programování v programu RFEM 6 a Python
      • RFEM 6 s programem Rhino & Grasshopper
      • RFEM 5 pro začátečníky
      • Modelování s programem RFEM 5
      • Videolekce statiky pro studenty
      • Krátké tutoriály k programům Dlubal
      • Nejlepší tipy a triky v programu RFEM
      • Záznamy online Dlubal školení
      • Záznamy Dlubal webinářů
      Studenti a školy
      • Programy pro statické výpočty studentům zdarma
      • Vyžádání nebo prodloužení studentské verze zdarma
      • Žádost o bezplatnou verzi pro pedagogy
      • Zveřejnit diplomovou práci
      • Proč u nás zveřejnit svou diplomovou práci?
      • Závěrečné práce s programem Dlubal Software
      • Software pro statiku školám zdarma
      • Vyžádat nabídku
      • Úvodní školení pro vysoké školy zdarma
      • Zažádat o termín školení
      Platforma znalostí
      • První kroky s programem RFEM
      • Videa
      • Online manuály
      • Wiki pro statiku
      • Databáze znalostí
      • Často kladené dotazy (FAQ)
      Infotainment
      • Podcast
      • Dlubal blog
      • Úvod do statické analýzy
      První kroky s programem RFEM 6

      Udělejte své první kroky s RFEM 6 a zjistěte, jak rychle můžete modelovat a počítat. Přizpůsobte si ho přidáním modulů pro ještě více možností.

      Začít
      3D FEA Software RFEM 6 | First Steps Obrázek v záhlaví nabídky | Novinky Webináře | Mobilní verze
      Programy pro statickou analýzu pro studenty zdarma

      Tisíce studentů po celém světě již těží z Dlubal Software. Využívejte bezplatný přístup, školení a odbornou podporu po celou dobu svých studií.

      Získat bezplatnou licenci
      Software pro statické výpočty zdarma pro studenty Software pro statické výpočty pro studenty zdarma
    • O společnosti
      • Historie a čísla
      • Filozofie naší společnosti
      • Proč Dlubal Software?
      • Srovnání produktů
      • Politika kvality
      • Náš tým
      Kontakt
      • Pobočky Dlubal po celém světě
      • Autorizovaní distributoři produktů Dlubal
      Reference
      • Recenze uživatelů
      • Projekty zákazníků
      • Případové studie
      • Proč u nás zveřejnit svůj projekt?
      • Verifikační příklady
      • Vaše recenze
      • Účast na výzkumných projektech
      Naši zákazníci

      Představujeme naše zákazníky, kteří realizují své projekty s Dlubal Software. Zjistěte, jak naši zákazníci po celém světě implementují inovativní řešení ve stavebnictví a inženýrství pomocí pokročilých nástrojů pro statické a dynamické analýzy.

      Podívejte se na naše zákazníky
      Budujme úspěch společně

      Zjistěte, jak špičkoví inženýři z celého světa důvěřují našim řešením a spolupracují s námi na zdokonalování svých projektů.

      Podívejte se na naše zákazníky
      Zobrazit naše zákazníky Obrázek v záhlaví nabídky | Společnost_Naši zákazníci_Mobilní zařízení
      Sejděte se s odborníky

      Naši specializovaní inženýři jsou vám k dispozici, aby vám pomohli s modelováním, posouzením a technickými výzvami – kdykoli a kdekoli.

      Spojte se s podporou
      Náš tým Obrázek v záhlaví nabidky | Společnost_Náš tým | Mobilní verze
    • Kariéra
      • Pracovní nabídky
      • Týmy
      • Blog zaměstnanců
      • Postřehy
      Pracovní nabídky
      • Všechny pracovní nabídky
      • Vývoj produktů
      • Zákaznická podpora
      • Prodej
      • Marketing
      • Vývoj softwaru
      • Administrativa
      • Stážisté
      • Ostatní
      Týmy
      • Vývoj produktů
      • Zákaznický servis
      • Obchod
      • Marketing
      • Vývoj softwaru
      • Administrativa
      Proč Dlubal?
      • Firemní kultura
      • Zaměstnanecké výhody
      Budujte svou budoucnost s námi

      Zjistěte, jak náš tým utváří budoucnost stavebnictví. Zažijte inovace, růst a zajímavé výzvy.

      Kariéra ve společnosti Dlubal Obrázek v záhlaví nabídky | Kariéra ve společnosti Dlubal Mobile
      Najděte svou vysněnou práci

      Přidejte se k přednímu světovému výrobci softwaru pro statické výpočty a posuňte svou kariéru na novou úroveň.

      Prohlédněte si aktuální nabídky práce
      Všechny pracovní nabídky Obrázek banneru nabídky | Volná pracovní místa Mobilní zařízení
    • E-shop
    Hlavní produkty
    Ikona reprezentující RFEM 6, softwarovou aplikaci pro výpočty pomocí metody konečných prvků.
    RFEM 6
    Ikona programu RSTAB 9 bez ohraničení
    RSTAB 9
    Ikona RWIND 3 bez ohraničení
    RWIND 3
    Ikona RSECTION 1 bez ohraničení
    RSECTION
    Online služby
    Ikona nástroje pro stanovení oblastí zatížení
    Nástroj pro stanovení oblastí zatížení
    Průřezové charakteristiky
    Průřezové charakteristiky
    Ikona API
    API
    Ikona výpočtu v cloudu
    Výpočty v cloudu
    Modely ke stažení
    Modely ke stažení
    Ikona komunity Dlubal
    Komunita Dlubal
    Ikona článků databáze znalostí
    Databáze znalostí
    Online webináře
    Webináře
    Přihlásit se ke svému účtu

    Zaregistrujte se do extranetu Dlubal, abyste získali většinu softwaru a měli exkluzivní přístup k vašim osobním údajům.

    Přihlásit se Vytvořit účet
    Trial verze 90 dní zdarma
    Přihlásit se ke svému účtu

    Zaregistrujte se do extranetu Dlubal, abyste získali většinu softwaru a měli exkluzivní přístup k vašim osobním údajům.

    Přihlásit se Vytvořit účet
    • Produkty
    • Starší produkty
    • RFEM 5
    • Automatické kombinace
    Ikona zástupce programu RFEM RFEM 5 | Hlavní program
    Manuál RFEM 5
    }
    calculator icon
    Ceny
    RFEM 5 | 3D MKP program | Automatické kombinace

    RFEM 5 | 3D MKP program | Automatické kombinace

    Program RFEM pro výpočty MKP vám umožňuje rychle a jednoduše modelovat, stejně tak i provádět statické a dynamické výpočty a posuzovat modely s prutovými, deskovými, stěnovými, lomenými, skořepinovými a tělesovými prvky.

    Díky modulární koncepci softwaru můžete hlavní program RFEM vybavit odpovídajícími addony a využít jej v nejrůznějších oblastech.

    RFEM 5 | 3D MKP program | Automatické kombinace
    Subnavigation
    01
    Co je RFEM?
    02
    Uživatelské prostředí
    03
    Modelování
    04
    Generování zatížení
    05
    Automatické kombinace
    06
    Výpočet
    07
    Výsledky
    08
    Projektový manažer
    09
    Začínáme

    Více o automatickém vytváření kombinací

    Celkový počet: 9
    Stanovení normy v základních údajích modelu
    • Modely | Načítání
    • RFEM 5
    • RSTAB 8
      • Eurocode 0

    Normy

    V základních údajích modelu lze vybírat z řady norem a lze určit, zda se mají kombinace vytvořit automaticky. K dispozici máte následující normy:

    • Evropská unie | Vlajka EN 1990:2002
    • Evropská unie | Vlajka EN 1990 + EN 1995:2004 (Dřevo)
    • Evropská unie | Vlajka EN 1990 + EN 1991-2; Silniční mosty
    • Evropská unie | Vlajka EN 1990 + EN 1991-3; Jeřáby
    • Evropská unie | Vlajka EN 1990 + EN 1997
    • DK | Vlajka podle DIN 1055-100:2001-03
    • DK | Vlajka DIN 1055-100 + DIN 1052:2004-08 (dřevo)
    • DK | Vlajka DIN 1055-100 + DIN 18008 (sklo)
    • DK | Vlajka DIN 1052 (zjednodušená) (dřevo)
    • DK | Vlajka DIN 18800:1990
    • CS-US | Vlajka ASCE 7‑10
    • CS-US | Vlajka ASCE 7-10 NDS (dřevo)
    • CS-US | Vlajka ACI 318-14
    • CS-US | Vlajka IBC 2015
    • Kanada | Vlajka CAN/CSA S 16.1-94:1994
    • Kanada | Vlajka NBCC: 2005
    • Vlajka Brazílie NBR 8681
    • Indie | Vlajka IS 800:2007
    • Švýcarsko | Vlajka SIA 260:2003
    • Švýcarsko | Vlajka SIA 260 + SIA 265:2003 (dřevo)
    • EN-GB | Vlajka BS 5950-1:2000
    • Čínská lidová republika | Vlajka GB 50009-2012
    • Vlajka Španělsko CTE DB-SE

    Pro evropskou normu EN máte k dispozici následující národní přílohy:

    • DK | Vlajka DIN EN 1990/NA:2009-05 (Německo)
    • Vlajka Belgie NBN EN 1990 - ANB: 2005 (Belgie)
    • Bulharsko | Vlajka BDS EN 1990:2003/NA:2008 (Bulharsko)
    • Vlajka Dánska DK EN 1990/NA:2007-07 (Dánsko)
    • Vlajka Finska SFS EN 1990/NA:2005 (Finsko)
    • Vlajka Francie NF EN 1990/NA:2005/12 (Francie)
    • Řecká vlajka ELOT EN 1990:2009 (Řecko)
    • Vlajka Itálie UNI EN 1990/NA:2007-07 (Itálie)
    • Vlajka Irska IS EN 1990:2002 + NP:2010 (Irsko)
    • Vlajka Lotyšska LVS EN 1990:2003/NA:2010 (Lotyšsko)
    • Vlajka Litvy LST EN 1990/NA:2010-11 (Litva)
    • Lucemburská vlajka LU EN 1990/NA:2011-09 (Lucembursko)
    • Vlajka Malajsie MS EN 1990:2010 (Malajsie)
    • Vlajka Nizozemska NEN EN 1990/NA:2006 (Nizozemsko)
    • NS EN 1990/NA:2008 (Norsko)
    • Rakousko | Vlajka ÖNORM EN 1990:2007-02 (Rakousko)
    • Vlajka Portugalska NP EN 1990:2009 (Portugalsko)
    • Vlajka Polsko PN EN 1990/NA:2004 (Polsko)
    • Vlajka Rumunska SR EN 1990/NA:2006-10 (Rumunsko)
    • Vlajka Slovinska SIST EN 1990: 2004/A1:2005 (Slovinsko)
    • Vlajka Singapuru SS EN 1990:2008 (Singapur)
    • Vlajka Švédska SS EN 1990/BFS 2010:28 (Švédsko)
    • Vlajka Slovensko STN EN 1990/NA:2009-08 (Slovensko)
    • Vlajka Španělsko UNE EN 1990 2003 (Španělsko)
    • CS | Vlajka ČSN EN 1990/NA:2004-03 (Česká republika)
    • EN-GB | Vlajka BS EN 1990/NA:2004-12 (Velká Británie)
    • Vlajka Běloruska TKP EN 1990/NA:2011 (Bělorusko)
    • Vlajka Kypru CYS EN 1990:2002 (Kypr)
    Zuordnung der Einwirkungstypen zu den Lastfällen
    • Modely | Načítání
    • RFEM 5
    • RSTAB 8

    Zatěžovací stavy / Typy účinků

    V dialogu 'Upravit zatěžovací stavy a kombinace' lze vytvářet a upravovat zatěžovací stavy a generovat kombinace účinků, zatížení a výsledků. V souladu se zvolenou normou lze jednotlivým zatěžovacím stavům přiřadit různé typy účinků. Pokud přiřadíme k určitému typu účinku několik zatížení, mohou působit současně nebo střídavě (například buď vítr zleva nebo vítr zprava).

    Reduzierung von Steifigkeiten in einer Lastkombination
    • Modely | Načítání
    • RFEM 5
    • RSTAB 8

    Kombinační pravidlo

    Pro kombinaci účinků v mezním stavu únosnosti a použitelnosti lze vybrat různé návrhové situace podle normy (např. MSÚ (STR/GEO) - stálé/přechodné, MSP - kvazistálé a další).
    Dále existuje možnost integrovat imperfekce do kombinace nebo vybrat zatěžovací stavy, které by se neměly kombinovat s jinými zatěžovacími stavy (např. montážní zatížení pro střechu se zatížením sněhem).

    Wahl der Bemessungssituation "Außergewöhnlich – Schnee"
    • Modely | Načítání
    • RFEM 5
    • RSTAB 8

    Mimořádné návrhové situace

    Pokud vyberete návrhovou situaci 'Mimořádná', automaticky se zohlední mimořádné účinky jako zemětřesení, zatížení výbuchem, kolize a další. Při použití německých norem lze automaticky zohlednit 'Severoněmeckou nížinu' výběrem návrhové situace 'Mimořádná - sníh'.

    Reduzieren der Lastfälle in den Kombinationen
    • Modely | Načítání
    • RFEM 5
    • RSTAB 8

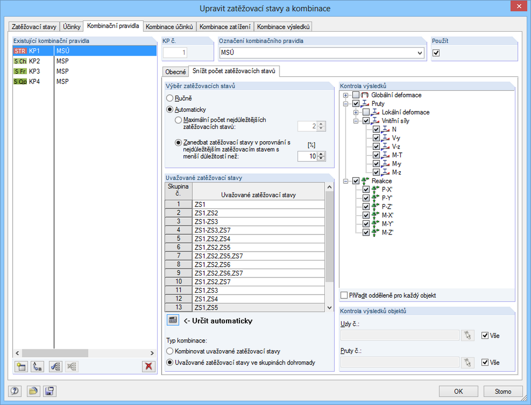
    Snížení počtu automaticky vygenerovaných kombinací

    Program nabízí tři způsoby jak snížit počet kombinací. První dvě možnosti jsou dostupné pouze při generování kombinací zatížení, nikoliv kombinací výsledků.

    První možnost umožňuje automaticky analyzovat všechny výsledky zatěžovacích stavů (vnitřní síly, deformace atd.) vybraných prvků. Program pak vygeneruje pouze takové kombinace, které obsahují zatěžovací stavy s maximem nebo minimem. Kromě toho lze definovat maximální počet příslušných zatěžovacích stavů nebo zanedbat zatěžovací stavy, které jen velmi málo přispívají k maximálním nebo minimálním hodnotám.

    V případě druhé možnosti se automaticky vyhodnotí vygenerované dočasné nebo uživatelsky definované kombinace výsledků. Poté se vytvoří pouze rozhodující kombinace zatížení.

    Třetí možností snížení počtu vygenerovaných kombinací je klasifikace několika vybraných účinků jako rozhodujících účinků.

    Einwirkungen in den generierten Einwirkungskombinationen
    • Modely | Načítání
    • RFEM 5
    • RSTAB 8

    Kombinace účinků

    Účinky se automaticky skládají podle kombinačních pravidel a vykazují se jako takzvané „kombinace účinků“. Je možné určit, které kombinace účinků se nakonec použijí pro generování kombinací zatížení nebo kombinací výsledků. Na základě vygenerovaných kombinací účinků lze také odhadnout, jak kombinační pravidla ovlivní počet kombinací.

    Bemessungsparameter einer Lastkombination
    • Modely | Načítání
    • RFEM 5
    • RSTAB 8

    Kombinace zatížení

    V kombinacích zatížení se sečtou vybrané zatěžovací stavy se zohledněním příslušných součinitelů (dílčí součinitele spolehlivosti a kombinační součinitele, součinitele pro třídy následků atd.) a následně se počítají. Kombinace zatížení se mohou vytvořit automaticky podle kombinačních pravidel dané normy. Výpočet lze provést podle teorie I., II. s velkou deformací nebo podle postkritické analýzy. Volitelně lze například vybrat, zda se mají vnitřní síly vztahovat k deformované nebo nedeformované konstrukci.

    Belastungen in einer Ergebniskombination
    • Výsledky
    • RFEM 5
    • RSTAB 8

    Kombinace výsledků

    V kombinacích výsledků se nejprve spočítají vybrané zatěžovací stavy. Poté se výsledky superponují s ohledem na příslušné součinitele. V kombinacích výsledků lze superponovat výsledky zatěžovacích stavů, kombinací zatížení a dalších kombinací výsledků. Vnitřní síly se sečtou standardním způsobem, avšak program nabízí také možnost kvadratické superpozice, která je důležitá pro dynamické analýzy.

    Zuordnung der Bemessungssituationen zu den Kombinationsregeln
    • Modely | Konstrukce
    • RFEM 5
    • RSTAB 8

    Úpravy tuhostí / zohlednění počátečních deformací

    V jednotlivých zatěžovacích stavech nebo kombinacích zatížení je možné pro všechny nebo jen vybrané pruty upravit tuhosti materiálů, průřezů, uzlových, liniových a plošných podpor a také kloubů na konci prutů a liniových kloubů. Kromě toho lze uvažovat počáteční deformace z jiných zatěžovacích stavů nebo kombinací zatížení.

    Software pro navrhování a statické výpočty konstrukcí
    Dlubal Software s.r.o.

    Anglická 28
    120 00 Praha
    Česká republika

    +420 227 203 203 [email protected]
    Dlubal Software GmbH

    Am Zellweg 2
    93464 Tiefenbach
    Německo

    +49 9673 9203-0 [email protected]
    Řešení
    • Železobetonové konstrukce
    • Ocelové konstrukce
    • Dřevěné konstrukce
    • Ocelové přípoje
    Produkty
    • RFEM 6
    • RSTAB 9
    • RSECTION 1
    • RWIND 3
    Podpora
    • Často kladené dotazy (FAQ)
    • Položit individuální dotaz
    • Mapy zatížení sněhem, rychlosti větru a seizmického zatížení
    • Kontaktovat obchodní oddělení
    Novinky
    • Přihlásit se k odběru novinek
    • Aktuální novinky
    • Přehled událostí
    • Online školení
    Zdroje
    • Plná zkušební verze zdarma
    • Zveřejnit projekt
    • Projekty zákazníků
    • Online manuály
    Přidejte se i Vy k Dlubal
    Komunita Dlubal YouTube Facebook Pinterest TikTok Instagram
    © 2001–2026 Dlubal Software GmbH | Všechna práva vyhrazena
    Právní poučení
    O společnosti
    Mapa stránek
    Jazyk
    • Deutsch
    • English
    • Français
    • Español
    • Português
    • Italiano
    • Česky
    • Polski
    • Pусский
    • 中文(简体)