1768x
000031
22.9.2015

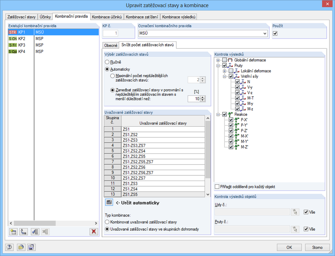
Snížení počtu automaticky vygenerovaných kombinací

Program nabízí tři způsoby jak snížit počet kombinací. První dvě možnosti jsou dostupné pouze při generování kombinací zatížení, nikoliv kombinací výsledků.

První možnost umožňuje automaticky analyzovat všechny výsledky zatěžovacích stavů (vnitřní síly, deformace atd.) vybraných prvků. Program pak vygeneruje pouze takové kombinace, které obsahují zatěžovací stavy s maximem nebo minimem. Kromě toho lze definovat maximální počet příslušných zatěžovacích stavů nebo zanedbat zatěžovací stavy, které jen velmi málo přispívají k maximálním nebo minimálním hodnotám.

V případě druhé možnosti se automaticky vyhodnotí vygenerované dočasné nebo uživatelsky definované kombinace výsledků. Poté se vytvoří pouze rozhodující kombinace zatížení.

Třetí možností snížení počtu vygenerovaných kombinací je klasifikace několika vybraných účinků jako rozhodujících účinků.



;