542x
002248
2024-01-30

Estimation of Costs

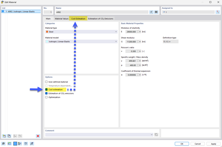
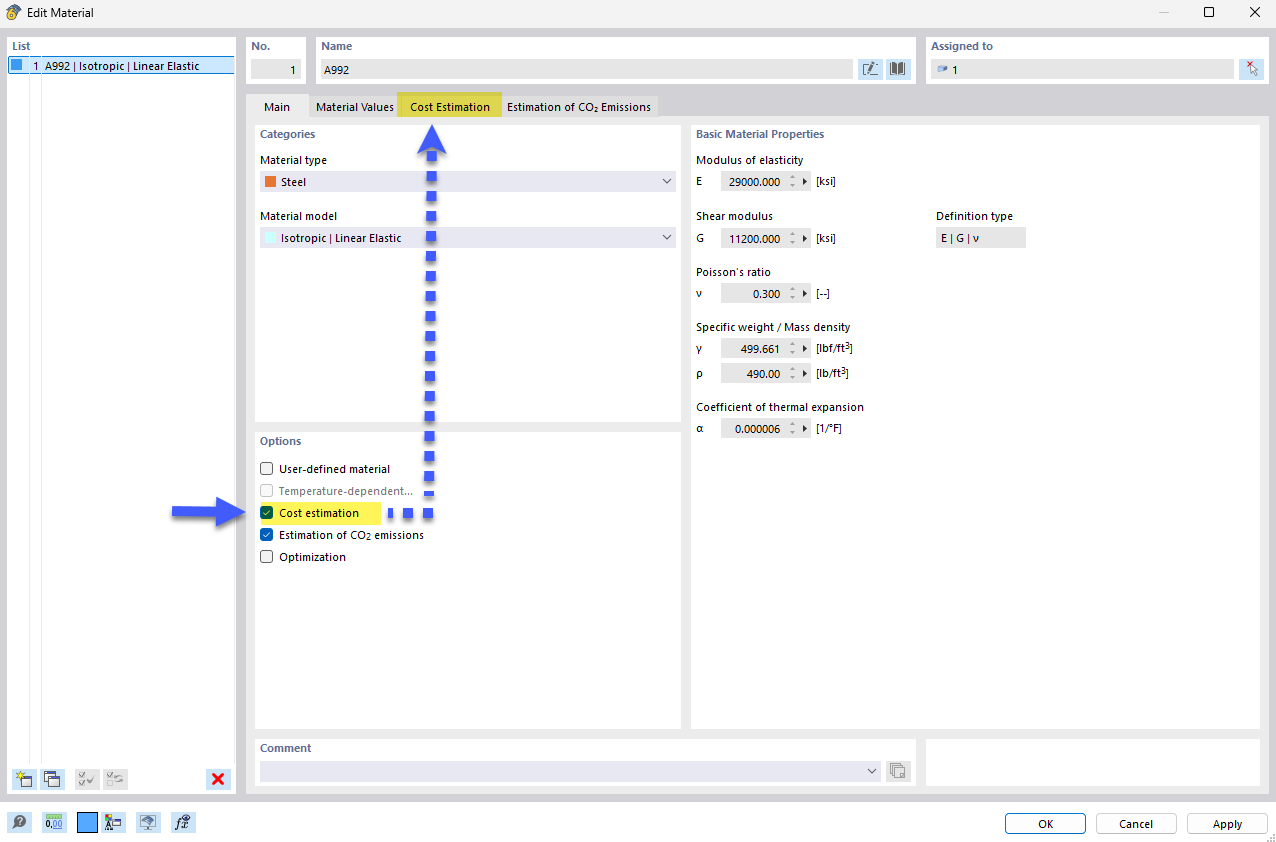
Once you activate the Optimization & Costs / CO₂ Emission Estimation add-on, the Cost Estimation check box becomes available for both the material and the cross-section properties.

By selecting the check box, the Cost Estimation tab is added to the material or cross-section dialog box.

Material

For the "Members", "Surfaces", and "Solids" structural objects, check which parameter of the material is relevant for the cost estimation: weight, solid, or surface, and so on.

In the "Unit Costs" column, enter the value of a material unit. In the "Unit" column in the list, you can select from various options for unit costs.

Tip

The currency is managed in the Base Data of the model (see the image "Optimization & Costs / CO₂ Emission Estimation" add-on ).

The program determines the proportional costs from the unit costs and the properties of the structure objects that are assigned to the material. Therefore, the calculation is carried out directly and not via a separate function as in other add-ons.

The "Total Weight" at the end of the table shows the mass that results from the summation of all activated partial masses of the material. It also shows the proportion of the total weight that this material has in relation to the mass of all materials that are activated for the cost estimation.

"Total Costs" show the price that results from the addition of all activated partial costs of the material. It also shows the proportion of costs that this material has in relation to the total price of all materials that are activated for the cost estimation.

"Total Costs" result from the addition of the total costs of all materials that are activated for the cost estimation.

Tip

You can set the costs as an optimization criterion in the Optimization Settings .

Cross-Section

In contrast to materials, cross-sections can only be assigned to members. As a result, the unit cost definition is only possible for member mass types. If there are already some specifications of the cost estimation for the material of a cross-section, the "Transfer from Material" check box is activated by default. This means that the member-related unit cost definitions apply, and thus prevent duplicating the unit cost entries. However, if you want to define the unit costs and units separately for certain member properties, deactivate the check box.

The values for weight, solid, surface, and length specified in the "Number" column result from the member properties that are assigned to the cross-section.

"Total Costs" show the price for all used members of the cross-section. It also shows the share of costs that this cross-section has in the total price of all cross-sections, for which the cost estimation is activated.

"Total Costs" result from the addition of the total costs of each cross-section.