542x
002248
30.1.2024

Odhad nákladů

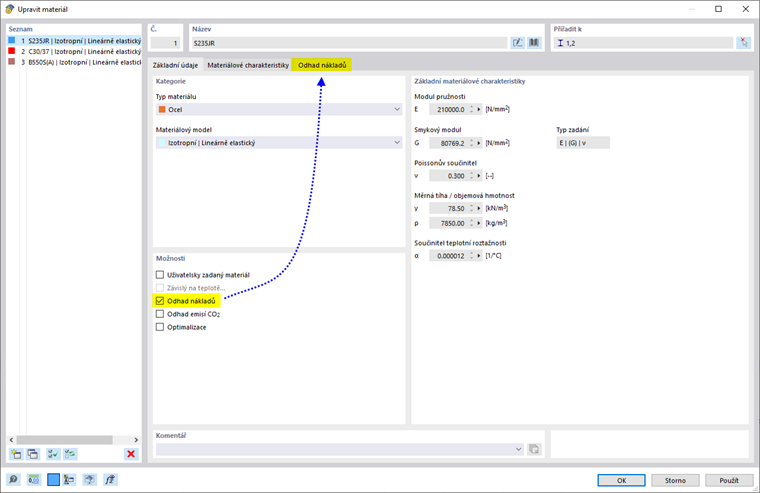
Pokud jste v základních informacích aktivovali doplněk Optimalizace & Odhad nákladů / Emisí CO2 , je jak u vlastností materiálu, tak u vlastností průřezu přístupné kontrolní pole Odhad nákladů.

Zaškrtnutím kontrolního pole se v dialogu materiálu nebo průřezu přidá záložka Odhad nákladů.

Materiál

U strukturálních objektů 'Pruty', 'Plochy' a 'Objemová tělesa' zaškrtněte, která charakteristika materiálu je pro odhad nákladů relevantní: hmotnost, objem nebo plocha atd.

Zadejte do sloupce 'Jednotkové náklady' hodnotu, kterou stojí jedna jednotka materiálu. V seznamu sloupce 'Jednotka' máte na výběr různé možnosti pro stanovení jednotkových nákladů.

Tip

Měna je spravována v základních údajích modelu (viz obrázek Doplněk 'Optimalizace & Odhad nákladů / Emisí CO2' ).

Z jednotkových nákladů a vlastností strukturálních objektů, které jsou materiálu přiřazeny, určuje program podílové náklady. Výpočet tedy probíhá přímo a ne, jako v jiných doplňcích, prostřednictvím samostatné funkce.

'Souhrnná hmotnost' na konci tabulky zobrazuje hmotnost, která vyplývá ze součtu všech aktivovaných dílčích hmotností materiálu. Dále je uveden podíl souhrnné hmotnosti, který tento materiál má na hmotnosti všech materiálů, které jsou aktivovány pro odhad nákladů.

'Souhrnné náklady' zobrazují cenu, která vyplývá ze součtu všech aktivovaných dílčích nákladů materiálu. Dále je uveden podíl nákladů, který tento materiál má na celkových nákladech všech materiálů, které jsou aktivovány pro odhad nákladů.

'Celkové náklady' se vypočítají z přičtení souhrnných nákladů všech materiálů, které jsou aktivovány pro odhad nákladů.

Tip

Náklady můžete nastavit jako optimalizační kritérium u nastavení optimalizace .

Průřez

Na rozdíl od materiálů lze průřezy přiřadit pouze na pruty. Definice jednotkových nákladů je tedy možná pouze pro typy prutů podle hmotnosti. Pokud pro materiál průřezu již existují předpisy pro odhad nákladů, je kontrolní pole 'Převzít z materiálu' ve výchozím nastavení aktivováno. Tím jsou aplikovány jednotkové náklady podle prutů a zabraňuje se duplicitním zadáváním jednotkových nákladů. Pokud však chcete jednotkové náklady a jednotky pro konkrétní vlastnosti prutů stanovit odděleně, deaktivujte kontrolní pole.

Hodnoty uvedené ve sloupci 'Množství' pro hmotnost, objem, plochu a délku vyplývají z vlastností prutů, které jsou přiřazeny průřezu.

'Souhrnné náklady' zobrazují cenu za všechny použité pruty průřezu. Dále je uveden podíl nákladů, který tento průřez má na celkových nákladech všech průřezů, pro které je aktivován odhad nákladů.

'Celkové náklady' se vypočítají z přičtení souhrnných nákladů všech průřezů.

Nadřazená kapitola