1113x
000457
2025-05-26

Configurações do estado limite de utilização

Neste diálogo, você faz definições fundamentais para as verificações de capacidade de carga. A estrutura básica do diálogo das configurações de dimensionamento e a possibilidade de atribuir a objetos individuais são descritas no capítulo superior Holzbemessung .

Importante

As definições dentro de uma configuração de capacidade de carga são válidas para todos os objetos aos quais essa configuração é atribuída. Se um objeto a ser dimensionado não for atribuído a nenhuma configuração de capacidade de carga, nenhuma verificação de capacidade de carga será conduzida para esse objeto.

Base

Na aba Base, você pode fazer várias configurações que influenciam as verificações de dimensionamento da madeira.

Geral

A caixa de seleção 'Executar análise de estabilidade' controla se, além das verificações de seção transversal, também serão realizadas verificações de estabilidade. Desmarque esta caixa de seleção se você não quiser realizar a verificação de estabilidade ou se os efeitos de estabilidade já foram considerados na determinação das forças internas (por exemplo, em cálculos de acordo com a teoria de segunda ou terceira ordem com imperfeições).

Se a análise de estabilidade estiver ativada, para a verificação, devem ser definidos Comprimentos de flambagem para os respectivos objetos. Se não forem atribuídos, uma mensagem de aviso será exibida na tabela de resultados Erros & Avisos. Barras de tração estão isentas deste aviso, pois, por definição, apenas forças de tração podem ocorrer e, portanto, não são necessárias verificações de estabilidade.

Limites para casos especiais

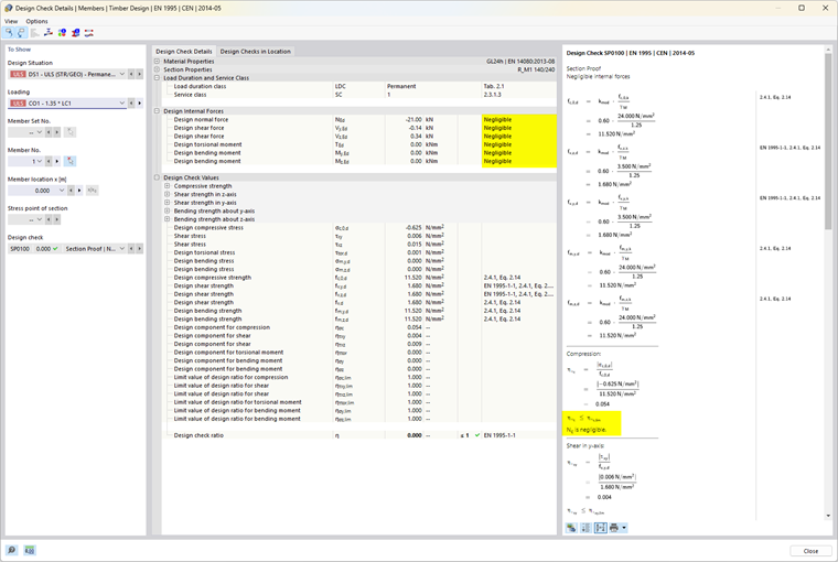
As normas de dimensionamento, frequentemente destinadas a cálculos manuais, muitas vezes permitem fórmulas de verificação ou condições de interação apenas para certas combinações de esforços. No cálculo estrutural do modelo 3D, frequentemente também se obtêm pequenos valores para os esforços internos que, do ponto de vista da engenharia, não são significativos para a capacidade de carga, mas que, levando em consideração estrita as normas de dimensionamento, podem impedir certas verificações ou forçar o uso de fórmulas de interação desfavoráveis. Portanto, oferecemos a opção Limites para casos especiais, que permite uma maneira simples e transparente de ignorar certos esforços nas verificações e contornar os problemas mencionados.

Informação

Os ajustes dos limites não são baseados em uma regulamentação normativa direta.

A definição é feita através da determinação da proporção da resistência da seção, que é simplificadamente determinada pelos valores da seção transversal. As relações de limite das capacidades de dimensionamento são derivadas das normas e configuradas com valores muito pequenos para possibilitar um dimensionamento simplificado. Valores limites elevados devem ser usados apenas para fins de teste.

Se um esforço interno estiver dentro dos limites, nenhum outro aviso será dado sobre seu desconsideração. Nos Detalhes da verificação, o comentário 'Negligenciável' atrás do respectivo esforço interno oferece uma maneira simples de verificar quais esforços, devido aos ajustes de limite, foram negligenciados e não considerados na verificação. Se em determinado ponto todos os esforços internos forem negligenciáveis, apenas a verificação da negligência desses esforços será exibida nesse local.

Outras opções

Dependendo da norma de dimensionamento escolhida, estão disponíveis mais opções na configuração de capacidade de carga. Exemplos disso são a desativação de verificações de tração transversal em vigas de contorno e barras curvas ou a alteração do ângulo máximo de corte das fibras.

Estabilidade

A aba Estabilidade está disponível quando a verificação de estabilidade está ativada na aba Base. Dependendo da norma de dimensionamento escolhida, você pode definir mais configurações para as verificações de estabilidade aqui.

Ponto de aplicação da carga

Se houver cargas transversais, é importante definir onde essas forças agem no perfil: dependendo do ponto de aplicação, as cargas transversais podem ter um efeito estabilizador ou desestabilizador e assim influenciar significativamente o momento crítico para a flambagem lateral Mcr. Em primeiro lugar, o ponto de aplicação influencia o solucionador de autovalores para a determinação do momento de flexão crítico, caso este tenha sido escolhido como método de determinação nos Comprimentos de flambagem. Para barras com seção transversal constante, o ponto de aplicação também influencia a definição dos comprimentos efetivos de acordo com a nota de rodapé da Tabela 6.1 da EN 1995-1-1.

Outras opções estão disponíveis dependendo da norma de dimensionamento escolhida.

Capítulo principal