1101x
000455
2024-02-22

Materiais

Na tabela Materiais da categoria 'Dimensionamento de madeira' estão listados todos os materiais que você criou no modelo.

Materiais permitidos

O dimensionamento de madeira está vinculado a materiais do tipo Madeira . A cor da fonte dos materiais fornece informações sobre a utilização e a permissibilidade do material. As cores significam:

  • preto: o material é adequado para o dimensionamento e é utilizado nos objetos a dimensionar
  • vermelho: o material não é adequado para o dimensionamento de madeira
  • azul: o material não é utilizado no modelo
  • cinzento: o material não é utilizado nos objetos a dimensionar
  • lilás: o material foi gerado através do Add-On Superfícies multicamada e é utilizado para o dimensionamento

Informação

Para o dimensionamento, apenas são permitidos materiais do tipo 'Madeira': aqui estão armazenadas todas as propriedades necessárias para o dimensionamento (veja também o capítulo Materialien do manual do RFEM).

Os objetos aos quais está atribuído um material inválido não são considerados no dimensionamento – mesmo que a opção 'A dimensionar' esteja ativada para esse material. Eles são automaticamente indicados na tabela Zu bemessende Objekte como 'Não válido / desativado'.

Remover material do dimensionamento

Para um material válido, pode excluir todos os objetos do dimensionamento ao desativar a caixa de seleção 'A dimensionar', aos quais o material está atribuído. Estes objetos são então classificados na tabela Zu bemessende Objekte como 'Não válido / desativado' e não são verificados no dimensionamento.

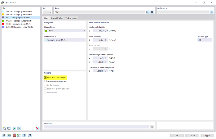
Ajustar parâmetros de material para dimensionamento

Se pretender utilizar resistências ou coeficientes parciais de segurança definidos pelo utilizador para o dimensionamento de madeira, pode ajustar os parâmetros de material: faça duplo clique na respetiva linha da tabela ou utilize o botão Abrir caixa de diálogo de edição na barra de ferramentas da tabela para abrir a caixa de diálogo de edição do material.

No separador 'Base', assinale a opção Material definido pelo utilizador (veja o capítulo Materialien do manual do RFEM). Isto permite editar os parâmetros de material. Assim, no separador 'Valores do material', pode, por exemplo, alterar as rigidezes do material e as resistências.

No separador 'Dimensionamento de madeira', pode ajustar os coeficientes parciais de segurança e outros coeficientes relevantes para o dimensionamento do material, de acordo com a Norma selecionada, por exemplo γM ou kmod para a EN 1995.

Opções

Os símbolos na coluna 'Opções' representam várias definições ou valores modificados. Permitem uma visão geral rápida, por exemplo, para reconhecer materiais com propriedades ajustadas.