1172x
000457
26-05-2025

Configuraciones del estado límite de fatiga

En este diálogo, realiza configuraciones fundamentales para las verificaciones de la capacidad de carga. La estructura básica del diálogo de configuraciones de dimensionamiento y la posibilidad de asignación a objetos individuales se describen en el capítulo superior Holzdimensionamiento .

Importante

Las configuraciones dentro de una configuración de capacidad de carga se aplican a todos los objetos a los que se asigna esta configuración. Si no se asigna una configuración de capacidad de carga a un objeto a dimensionar, no se realizarán verificaciones de capacidad de carga para ese objeto.

Base

En la pestaña Base, puede realizar varios ajustes que influyen en las verificaciones del dimensionamiento de madera.

General

El campo de control 'Realizar análisis de estabilidad' controla si, además de las verificaciones de sección, se realizan verificaciones de estabilidad. Desactive esta casilla de verificación si no desea realizar una verificación de estabilidad o si ya ha tenido en cuenta los efectos de estabilidad en el cálculo de los esfuerzos internos (por ejemplo, al calcular según la teoría del segundo o tercer orden con imperfecciones).

Si se activa el análisis de estabilidad, se deben establecer Longitudes de pandeo para los objetos respectivos. Si no se asignan, se generará un mensaje de advertencia en la tabla de resultados Errores & Advertencias. Las barras de tracción están exentas de esta advertencia, ya que, por definición, solo pueden desarrollar fuerzas de tracción y, por lo tanto, no se requieren verificaciones de estabilidad.

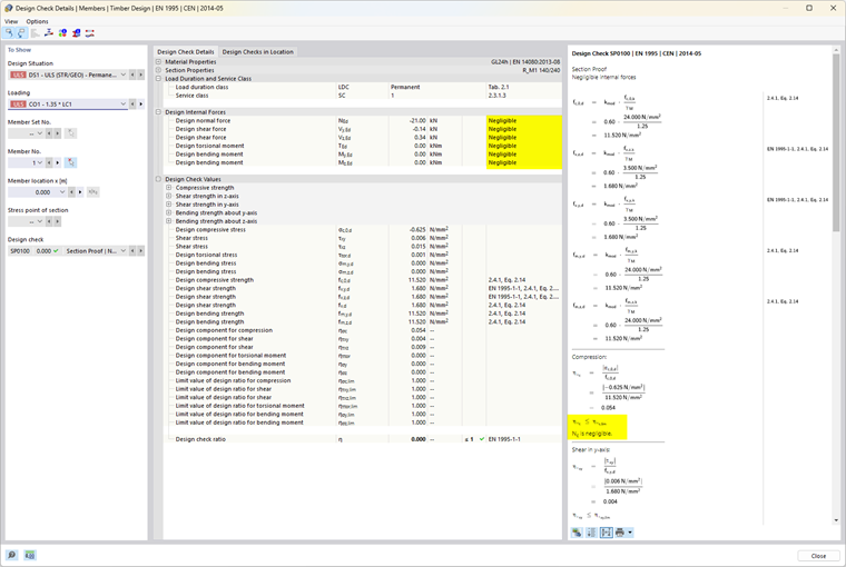
Límites para casos especiales

Las normas de dimensionamiento, a menudo diseñadas para cálculos manuales, generalmente permiten fórmulas de verificación o condiciones de interacción solo para ciertas combinaciones de esfuerzos internos. En el contexto del cálculo estructural en un modelo 3D, a menudo se obtienen valores pequeños para esfuerzos internos que, aunque no son relevantes para la capacidad de carga desde el punto de vista ingenieril, pueden impedir ciertas verificaciones o forzar el uso de fórmulas de interacción desfavorables si se siguen estrictamente las normas de dimensionamiento. Por ello, con la opción Límites para casos especiales, le ofrecemos una herramienta simple y transparente para negligir ciertos esfuerzos internos en la verificación y evitar los problemas mencionados.

Información

Los ajustes de los límites no se basan en una regulación normativa directa.

La definición se realiza estableciendo el porcentaje de resistencia de sección, que se determina de manera simplificada a partir de los valores de sección. Las proporciones límite de las capacidades de dimensionamiento se derivan de las normas y están preconfiguradas con valores muy pequeños para permitir un dimensionamiento simplificado. Solo debe utilizar valores límite altos con fines de prueba.

Si un esfuerzo interno está dentro de los límites, no se generará una advertencia adicional indicando que se ha desestimado. En los Detalles de verificación el comentario 'Despreciable' detrás del esfuerzo interno respectivo le permite verificar fácilmente qué esfuerzos internos se han descuidado debido a la configuración de los límites y no se han considerado en la verificación. Si todos los esfuerzos internos en un punto son despreciables, solo se mostrará en ese punto la verificación de los esfuerzos internos despreciables.

Otras opciones

Dependiendo de la norma de dimensionamiento seleccionada, están disponibles más opciones en la configuración de capacidad de carga. Ejemplos de esto son la desactivación de verificaciones de tracción transversal en ménsulas y barras curvas o la modificación del ángulo máximo de corte de fibra.

Estabilidad

La pestaña Estabilidad está disponible si la verificación de estabilidad se activa en la pestaña Base. Dependiendo de la norma de dimensionamiento seleccionada, aquí puede realizar más ajustes para las verificaciones de estabilidad.

Punto de aplicación de carga

Si existen cargas transversales, es importante definir dónde actúan estas fuerzas en el perfil: según la aplicación de carga, las cargas transversales pueden tener un efecto estabilizador o desestabilizador y así influir decisivamente en el momento crítico para pandeo lateral-torsional Mcr. Principalmente, la aplicación de carga influye en el solucionador de autovalores para determinar el momento flector crítico, si se elige este como método de determinación en las Longitudes de pandeo. Para barras con sección constante, la aplicación de carga también influye en la definición de longitudes de barra equivalente según la nota al pie de la tabla 6.1 de la EN 1995-1-1.

Otras opciones están disponibles dependiendo de la norma de dimensionamiento elegida.

Capítulo principal