1137x
000472
2024-02-22

Parâmetros globais

Abrir configurações globais

As configurações básicas para o dimensionamento de madeira são geridas na caixa de diálogo 'Configurações globais'. Esta caixa de diálogo é, essencialmente, independente da norma, que você selecionou nas informações básicas do modelo. No entanto, os valores padrão podem diferir entre si.

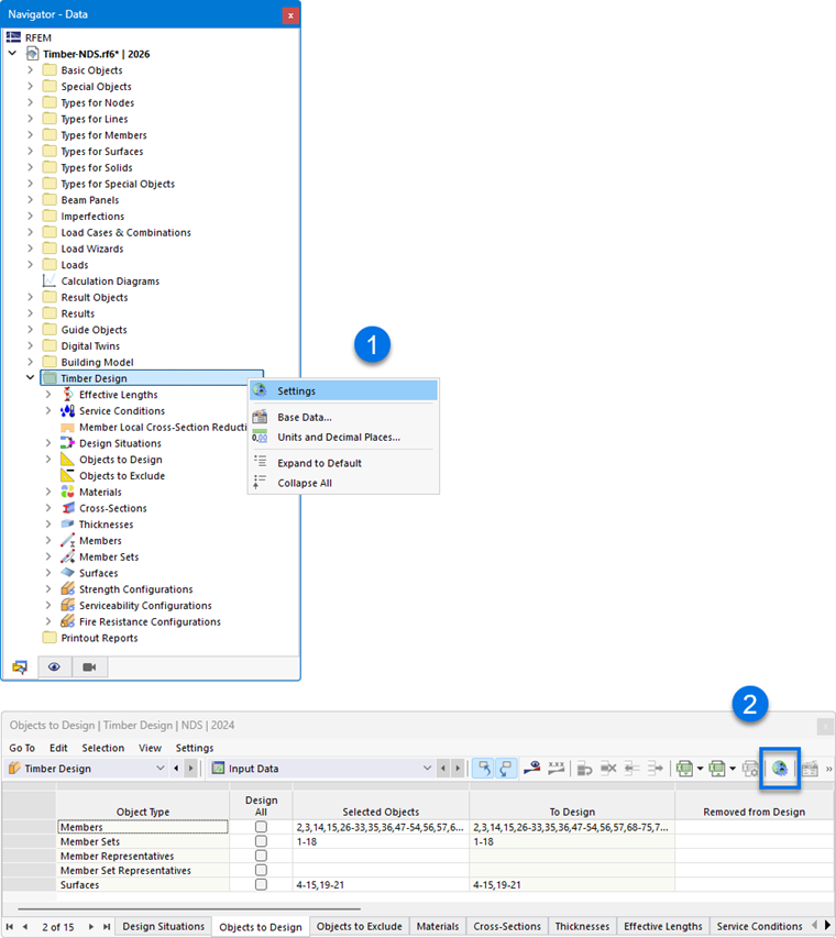
Você pode abrir as configurações globais de uma das seguintes maneiras:

  1. menu de contexto na entrada do navegador 'Dimensionamento de madeira'
  2. botão Configuração adicional global na barra de ferramentas das tabelas para dimensionamento de madeira

Configurações globais

Sugestão

Com o botão Repor os valores padrão , você pode restaurar as configurações padrão da norma.

Configurações a serem calculadas

Por padrão, todas as configurações disponíveis são dimensionadas. No entanto, se, por exemplo, você quiser dispensar a verificação do estado limite de serviço, desative a opção 'Estado limite de serviço'. Assim, não serão efetuadas verificações do estado limite de serviço; os dados de entrada para o dimensionamento de madeira serão reduzidos de forma correspondente.

As situações de dimensionamento atribuídas a uma configuração desativada não são consideradas na verificação. A atribuição das situações de dimensionamento é regulada na tabela Situações de dimensionamento.

Configurações de suavização

As configurações de suavização são relevantes para o dimensionamento de superfícies. As tensões são determinadas nos nós da malha FE e depois suavizadas por um procedimento de interpolação. Dessa forma, você vê no gráfico uma distribuição contínua dos resultados.

Na lista, estão disponíveis as seguintes configurações de suavização:

  • Constante nos elementos da malha
  • Não contínua
  • Contínua dentro de superfícies
  • Contínua dentro de grupos de superfícies, caso contrário dentro de superfícies (configuração padrão)
  • Contínua dentro de todas as superfícies

As diferentes opções são descritas no capítulo Ergebnisglättung do manual do RFEM.

Informação

O tipo de suavização definido na caixa de diálogo do RFEM 'Suavização de resultados' não tem influência sobre os resultados do dimensionamento de madeira: o que importa é a variante selecionada aqui.

Métodos de verificação

Nesta seção, você pode controlar como os esforços internos de combinações de ações e de resultados são transferidos para o dimensionamento. Na lista, estão disponíveis três métodos de verificação.

  • Método de enumeração

Todas as combinações de ações e de resultados de uma situação de dimensionamento são calculadas individualmente. Em geral, essa abordagem fornece os resultados mais precisos, mas pode levar a tempos de cálculo mais longos.

  • Método envolvente

Primeiro, são calculados os esforços internos envolventes (máx./mín.) de todas as combinações de ações e de resultados de uma situação de dimensionamento. As verificações são então efetuadas com esses esforços internos. Em comparação com o método de enumeração, o tempo de cálculo pode ser reduzido. No entanto, não se pode excluir que todas as constelações sejam abrangidas.

  • Método misto

Essa abordagem oferece um compromisso entre os dois outros métodos: você pode definir, separadamente para barras e superfícies, um limite superior para o número de variantes de uma situação de dimensionamento que devem ser dimensionadas pelo método de enumeração. Assim que o número de combinações de ações e de resultados exceder esse limite, o dimensionamento é realizado pelo método envolvente.

Verificação dos esbeltez de barras/grupos de barras

No âmbito do dimensionamento de madeira, também são verificadas as esbeltezas de barras e grupos de barras sob tração ou sob compressão, respectivamente flexão. Aqui você pode definir os valores-limite (λlim, RB etc.). Se, para as barras ou grupos de barras a dimensionar, forem definidos comprimentos de flambagem para os segmentos, estes são considerados no cálculo das esbeltezas. A avaliação é realizada nas tabelas de resultados para esbeltezas.

Otimização - aproveitamento máximo admissível

O add-on pode realizar uma otimização para seções transversais padronizadas (veja o capítulo Querschnitte). Ao verificar as variantes possíveis, o aproveitamento da variante é comparado com o valor máximo definido neste ponto.

Salvar os resultados

Em modelos com vários milhares de objetos, os arquivos de resultados podem tornar-se muito grandes. Na lista, há duas opções disponíveis que permitem influenciar o salvamento dos resultados do dimensionamento.

  • Por posição ou Por nó da malha/ponto de grade

Os resultados máximos são salvos para todos os pontos de tensão das barras, ou nós da malha FE e pontos de grade das superfícies, respectivamente. Isso afeta correspondentemente o tamanho do arquivo.

  • Por objeto

São salvos apenas os resultados máximos de cada barra ou de cada superfície. O arquivo de resultados torna-se significativamente menor.

Informação

A exibição gráfica dos resultados no programa é independente desta configuração: resultados ausentes são recalculados automaticamente.

Configurações de suavização para o cálculo da barra de resultados

Uma barra de resultados integra os esforços internos de barras, superfícies ou sólidos. Para o dimensionamento no add-on, você pode controlar qual configuração de suavização é considerada na integração dos resultados. Na lista, estão disponíveis as seguintes opções:

  • Constante nos elementos da malha
  • Não contínua
  • Contínua dentro de superfícies ou sólidos
  • Contínua dentro de grupos de superfícies ou grupos de sólidos, caso contrário dentro de superfícies ou sólidos
  • Contínua dentro de todas as superfícies ou sólidos

As diferentes opções são descritas no capítulo Ergebnisglättung do manual do RFEM.

Exibir resultados

Se a caixa de seleção 'Exibir resultados por situação de dimensionamento' estiver marcada, os resultados nas tabelas são apresentados separadamente para cada situação de dimensionamento.

Calcular resultados

Os resultados das superfícies baseiam-se nos resultados dos nós da malha FE, que são preparados para a saída gráfica considerando as configurações de suavização. Tal como para os resultados da análise estrutural, você pode selecionar no navegador - Resultados se os valores devem ser apresentados nos nós da malha FE ou nos pontos de grade das superfícies (veja o capítulo Valores de resultados em superfícies do manual do RFEM).

As duas opções da lista dizem respeito aos resultados nas tabelas e nos detalhes de verificação: com elas, você pode controlar se os valores dos nós da malha ou dos pontos de grade serão exibidos. A malha das superfícies representa uma saída independente da malha FE em pontos de resultado com espaçamento regular (veja o capítulo Superfícies do manual do RFEM). Essas opções não têm influência sobre os resultados gráficos.

Nível de referência da superfície para o solver

A função 'Deslocar nível de referência em caso de incêndio' permite deslocar o plano da superfície para o dimensionamento ao fogo para a posição original ("nível zero"). Isso é feito por excentricidades internas da superfície. Dessa forma, a referência ao apoio original da superfície é restabelecida.

Ciclo de vida dos resultados

Assim que você fizer uma alteração nos dados de entrada, os resultados do dimensionamento de madeira são excluídos. Isso garante que o dimensionamento se baseie nas condições de contorno corretas. No entanto, para alguns casos pode ser conveniente manter os resultados (por exemplo, para efetuar uma alteração em um modelo complexo que não tenha influência sobre o dimensionamento). Nesse caso, desative a caixa de seleção. Com uma alteração, não será efetuado um novo cálculo. Todos os resultados afetados por essa alteração serão então apresentados em vermelho. Eles podem não ser mais válidos. Só serão atualizados após um novo dimensionamento.

Informação

Se você desativou a exclusão dos resultados, deverá executar um novo dimensionamento antes de trabalhar no protocolo de impressão. Assim, as verificações serão documentadas corretamente.

Superfícies | painéis estruturais | componentes a dimensionar

A última categoria só é relevante se o add-on Superfícies multicamadas estiver ativado nas informações básicas do modelo e houver superfícies do tipo de espessura painel estrutural no modelo.

Com as caixas de seleção, você pode controlar quais componentes devem ser verificados no dimensionamento de painéis estruturais:

  • Vigas
  • Revestimentos
  • Conectores

Se, por exemplo, você quiser obter apenas verificações para os conectores e dispensar o dimensionamento das barras da estrutura e dos montantes, desative aqui os grupos de componentes não necessários.