1172x
000457
26. Mai 2025

Tragfähigkeitskonfigurationen

In diesem Dialog treffen Sie grundlegende Festlegungen für die Nachweise der Tragfähigkeit. Der grundlegende Aufbau des Dialogs der Bemessungskonfigurationen und die Möglichkeit der Zuordnung zu einzelnen Objekten sind im übergeordneten Kapitel Holzbemessung beschrieben.

Wichtig

Die Festlegungen innerhalb einer Tragfähigkeitskonfiguration gelten jeweils für alle Objekte, denen diese Konfiguration zugewiesen ist. Ist einem zu bemessenden Objekt keine Tragfähigkeitskonfiguration zugeordnet, so werden für dieses Objekt keine Tragfähigkeitsnachweise geführt.

Basis

Im Register Basis können Sie diverse Einstellungen vornehmen, die einen Einfluss auf die Nachweise der Holzbemessung haben.

Allgemein

Das Kontrollfeld 'Stabilitätsanalyse ausführen' steuert, ob neben den Querschnittsnachweisen auch Stabilitätsnachweise geführt werden. Deaktivieren Sie dieses Kontrollkästchen, wenn Sie keinen Stabilitätsnachweis führen möchten oder die Stabilitätseffekte bereits in der Schnittgrößenermittlung berücksichtigt haben (zum Beispiel bei Berechnung nach Theorie II. oder III. Ordnung mit Imperfektionen).

Ist die Stabilitätsanalyse aktiviert, so sind zum Nachweis Knicklängen für die jeweiligen Objekte festzulegen. Sind diese nicht zugeordnet, so wird Ihnen eine Warnmeldung in der Ergebnistabelle Fehler & Warnungen ausgegeben. Zugstäbe sind von dieser Warnung ausgenommen, da per Definition nur Zugkräfte auftreten können und daher keine Stabilitätsnachweise erforderlich sind.

Grenzwerte für Sonderfälle

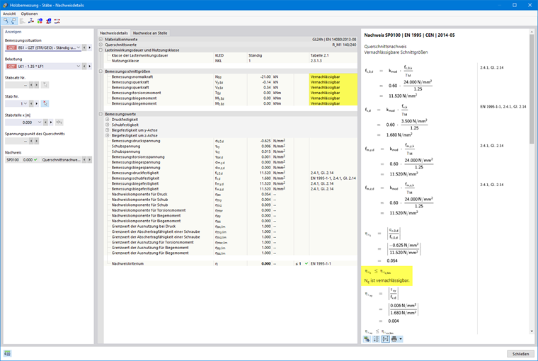
Die häufig auf eine Handrechnung ausgelegten Bemessungsnormen ermöglichen Nachweisformeln oder Interaktionsbedingungen häufig nur für bestimmte Schnittgrößenkombinationen. Im Rahmen der Tragwerksberechnung am 3D-Modell erhält man häufig auch kleine Werte für Schnittgrößen, die zwar für die Tragfähigkeit aus ingenieurmäßiger Sicht nicht von Bedeutung sind, jedoch bei strenger Beachtung der Bemessungsnorm bestimmte Nachweise verhindern oder die Nutzung von ungünstigeren Interaktionsformeln erzwingen. Daher geben wir Ihnen mit der Option Grenzwerte für Sonderfälle eine einfache und transparente Möglichkeit, bestimmte Schnittgrößen beim Nachweis zu vernachlässigen und die oben genannten Probleme zu umgehen.

Info

Den Grenzwerteinstellungen liegt keine direkte normative Regelung zu Grunde.

Die Definition erfolgt über die Festlegung des Anteils vom Querschnittswiderstand, der in vereinfachter Weise über die Querschnittswerte bestimmt wird. Die Grenzverhältnisse der Bemessungstragfähigkeiten sind aus den Normvorgaben abgeleitet und mit sehr kleinen Werten voreingestellt, um eine vereinfachte Bemessung zu ermöglichen. Hohe Grenzwerte sollten Sie nur zu Testzwecken nutzen.

Liegt eine Schnittgröße innerhalb der Grenzwerte, so erfolgt keine weitere Warnung, dass diese nun vernachlässigt wurde. In den Nachweisdetails ermöglicht Ihnen der Kommentar 'Vernachlässigbar' hinter der jeweiligen Schnittgröße eine einfache Möglichkeit der Überprüfung, welche Schnittgrößen aufgrund der Grenzwerteinstellungen vernachlässigt und beim Nachweis nicht berücksichtigt wurden. Sind an einer Stelle alle Schnittgrößen vernachlässigbar, so wird an dieser Stelle lediglich der Nachweis der Überprüfung der vernachlässigbaren Schnittgrößen angezeigt.

Weitere Optionen

Je nach gewählter Bemessungsnorm stehen weitere Optionen in der Tragfähigkeitskonfiguration zur Verfügung. Beispiele hierfür sind die Deaktivierung von Querzugnachweisen bei Vouten und gekrümmten Stäben oder das Verändern des maximalen Faseranschnittswinkel.

Stabilität

Das Register Stabilität ist verfügbar, wenn der Stabilitätsnachweis im Register Basis aktiviert ist. Je nach gewählter Bemessungsnorm können Sie hier weitere Einstellung für die Stabilitätsnachweise festlegen.

Lastangriffspunkt

Sind Querlasten vorhanden, so ist es wichtig zu definieren, wo diese Kräfte am Profil wirken: Je nach Lastangriff können Querlasten stabilisierend oder destabilisierend wirken und so das kritische Moment für Biegedrillknicken Mcr maßgeblich beeinflussen. In erster Linie beeinflusst der Lastangriff den Eigenwertlöser zur Ermittlung des kritiischen Biegemomentes, falls dieser in den Knicklängen als Ermittlungsart gewählt wurde. Für Stäbe mit konstantem Querschnitt beeinflusst der Lastangriff auch die Definition der Ersatzstablängen gemäß der Fußnote in Tabelle 6.1 der EN 1995-1-1.

Weitere Optionen stehen je nach gewählter Bemessungsnorm zur Verfügung.

Übergeordnetes Kapitel