1113x
000457
26.5.2025

Konfigurace mezního stavu únosnosti

V tomto dialogovém okně můžete zadat základní specifikace pro „návrh v mezním stavu únosnosti“. Základní struktura dialogového okna pro návrhové konfigurace a možnost jejich přiřazení k jednotlivým objektům jsou popsány v kapitole navrhování dřevěných konstrukcí .

Důležité

Specifikace v rámci konečné konfigurace se vztahují na všechny objekty, kterým je tato konfigurace přiřazena. Pokud není objektu, který má být navržen, přiřazena žádná konečná konfigurace, není pro tento objekt proveden návrh mezního stavu únosnosti.

Hlavní

Na záložce ‚‘'Základní údaje'‚‘ můžete provést různá nastavení, která ovlivňují posudky návrhu dřevěných konstrukcí.

Obecně

Zaškrtávací políčko „Provést návrh stability“ určuje, zda se kromě kontrol návrhu průřezu provedou také kontroly návrhu stability. Toto zaškrtávací políčko deaktivujte, pokud nechcete provádět návrh stability nebo pokud jste již zohlednili vlivy stability při stanovení vnitřních sil (například výpočet podle analýzy druhého řádu nebo analýzy velkých deformací s Imperfekce).

Pokud je návrh stability aktivován, je nutné pro příslušné objekty zadat vzpěrné délky. Pokud nejsou přiřazeny, zobrazí se varovná zpráva v výsledkové tabulce Chyby a varování. Tahové prvky jsou z tohoto varování vyloučeny, protože tam mohou podle definice působit pouze tahové síly, a proto není vyžadován návrh stability.

Mezní hodnoty pro zvláštní případy

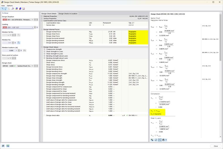
Návrhová norma, která je často založena na ručním výpočtu, často povoluje pouze návrhové vzorce nebo podmínky interakce pro určité kombinace vnitřních sil. V rámci statického výpočtu na 3D modelu se často získávají malé hodnoty vnitřních sil, které z inženýrského hlediska nejsou důležité pro únosnost, ale které brání určitým posudkům návrhu nebo vyžadují použití méně výhodných vzorců interakce, pokud je návrhová norma striktně dodržována. Proto možnost „Limitní hodnoty pro zvláštní případy“ poskytuje jednoduchý a transparentní způsob, jak při návrhu zanedbat určité vnitřní síly, aby se předešlo výše uvedeným problémům.

Informace

Nastavení limitních hodnot není založeno na žádné přímé normativní úpravě.

Definice se provádí zadáním komponenty únosnosti průřezu, která se určuje zjednodušeným způsobem pomocí průřezových charakteristik. Mezní poměry únosnosti konstrukce jsou odvozeny z normových specifikací a přednastaveny s velmi malými hodnotami, aby bylo možné zjednodušit návrh. Vysoké mezní hodnoty byste měli používat pouze pro testovací účely.

Pokud je vnitřní síla v mezních hodnotách, nezobrazí se žádné další varování, že byla nyní zanedbána. V Detaily kontroly návrhu vám komentář „Zanedbatelné“ vedle příslušné vnitřní síly umožňuje snadno zkontrolovat, které vnitřní síly byly zanedbány kvůli nastavení mezních hodnot a nebyly zohledněny v návrhu. Pokud jsou všechny vnitřní síly na jednom místě zanedbatelné, zobrazí se na tomto místě posudek zanedbatelných vnitřních sil.

Další možnosti

V závislosti na vybrané návrhové normě jsou v konečné konfiguraci k dispozici další možnosti. Například deaktivace návrhu na tah pro zúžení a zakřivené pruty nebo změna maximálního úhlu řezu k vláknům.

Stabilita

Karta „Stabilita“ je k dispozici, pokud byla v kartě „Základní údaje“ aktivována stabilitní analýza. V závislosti na zvolené návrhové normě pro návrh můžete zde definovat další nastavení pro stabilitní analýzu.

Působiště zatížení

Pokud jsou k dispozici příčná zatížení, je důležité definovat místo, kde tyto síly působí na průřez: V závislosti na působení zatížení mohou být příčná zatížení stabilizující nebo destabilizující, a mají tak velký vliv na kritický moment při klopení Mcr. Působení zatížení ovlivňuje především řešič vlastních čísel pro určení kritického ohybového momentu, pokud byl tento typ určení vybrán v Efektivní délky. U prvků s konstantním průřezem ovlivňuje aplikace zatížení také definici délky náhradního prutu podle poznámky pod čarou v tabulce 6.1 normy EN 1995‑1‑1.

V závislosti na vybrané návrhové normě jsou k dispozici další možnosti.

Nadřazená kapitola