1172x
000457
2025-05-26

Configurazioni di stato limite ultimi

In questo dialogo si effettuano impostazioni di base per le verifiche di portata. La struttura di base del dialogo delle configurazioni di progetto e la possibilità di assegnazione a singoli oggetti sono descritte nel capitolo superiore Calcolo legno .

Importante

Le impostazioni all'interno di una configurazione di portata valgono per tutti gli oggetti a cui questa configurazione è assegnata. Se a un oggetto da calcolare non è assegnata nessuna configurazione di portata, per questo oggetto non vengono effettuate verifiche di portata.

Base

Nella scheda Base è possibile effettuare diverse impostazioni che influenzano le verifiche del calcolo del legno.

Generale

Il campo di controllo 'Esegui analisi di stabilità' determina se, oltre alle verifiche della sezione, vengono eseguite anche le verifiche di stabilità. Deselezionare questa casella di controllo se non si desidera eseguire una verifica di stabilità o se gli effetti di stabilità sono già stati considerati nell'analisi delle forze interne (ad esempio nel calcolo secondo la teoria di II. o III. ordine con imperfezioni).

Se l'analisi di stabilità è attiva, devono essere definite delle lunghezze di instabilità per i rispettivi oggetti. Se non sono assegnate, viene visualizzato un messaggio di avviso nella tabella dei risultati Errori & Avvisi. Le aste di trazione sono escluse da questo avviso, poiché per definizione possono verificarsi solo forze di trazione e pertanto non sono richieste verifiche di stabilità.

Limiti per casi speciali

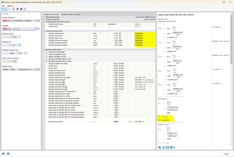
Le normative di calcolo, spesso destinate a calcoli manuali, consentono formule di verifica o condizioni di interazione solo per determinate combinazioni di forze interne. Nell'ambito del calcolo delle strutture sul modello 3D, si ottengono spesso valori piccoli per le forze interne che, sebbene ingegneristicamente irrilevanti per la portata, potrebbero impedire determinate verifiche o costringere l'uso di formule di interazione sfavorevoli se si osserva rigorosamente la normativa di calcolo. Pertanto, con l'opzione Limiti per casi speciali offriamo una possibilità semplice e trasparente per trascurare determinate forze interne nella verifica ed evitare i problemi sopra menzionati.

Informazione

Le impostazioni dei limiti non si basano su una disposizione normativa diretta.

La definizione avviene attraverso la determinazione della percentuale della resistenza della sezione, calcolata in modo semplificato tramite i valori della sezione. I rapporti di limite delle capacità di progetto sono derivati dai requisiti normativi e preimpostati con valori molto piccoli per consentire una progettazione semplificata. Limiti elevati dovrebbero essere utilizzati solo a scopo di test.

Se una forza interna rientra nei limiti, non viene mostrato nessun avviso che indichi che è stata trascurata. Nei dettagli del calcolo il commento 'Trascurabile' accanto alla forza interna specifica fornisce un modo semplice per verificare quali forze interne sono state trascurate a causa delle impostazioni di limite e non sono state considerate nella verifica. Se in un punto tutte le forze interne sono trascurabili, solo la verifica del controllo delle forze interne trascurabili viene mostrata in quel punto.

Altre opzioni

A seconda della normativa di calcolo scelta, nell'impostazione della portata sono disponibili ulteriori opzioni. Esempi sono la disattivazione del controllo di trazione trasversale in presenza di mensole e aste curve o la modifica dell'angolo massimo di taglio delle fibre.

Stabilità

La scheda Stabilità è disponibile se la verifica di stabilità è attiva nella scheda Base. A seconda della normativa di calcolo selezionata, si possono impostare ulteriori parametri per le verifiche di stabilità.

Punto di applicazione del carico

Se ci sono carichi trasversali, è importante definire dove queste forze agiscono sul profilo: a seconda del punto di applicazione del carico, i carichi trasversali possono avere un effetto stabilizzante o destabilizzante e influenzare in modo significativo il momento critico per l'instabilità flesso-torsionale Mcr. In primo luogo, il punto di applicazione del carico influenza il risolutore degli autovalori per la determinazione del momento flessionale critico, se questo è stato scelto come metodo di determinazione nelle lunghezze di instabilità. Per aste con sezione costante, il punto di applicazione del carico influenza anche la definizione delle lunghezze di sostituzione dell'asta secondo la nota a piè di pagina nella tabella 6.1 della EN 1995-1-1.

Altre opzioni sono disponibili a seconda della normativa di calcolo scelta.

Capitolo principale