657x
000467
2024-01-10

Relatório de impressão

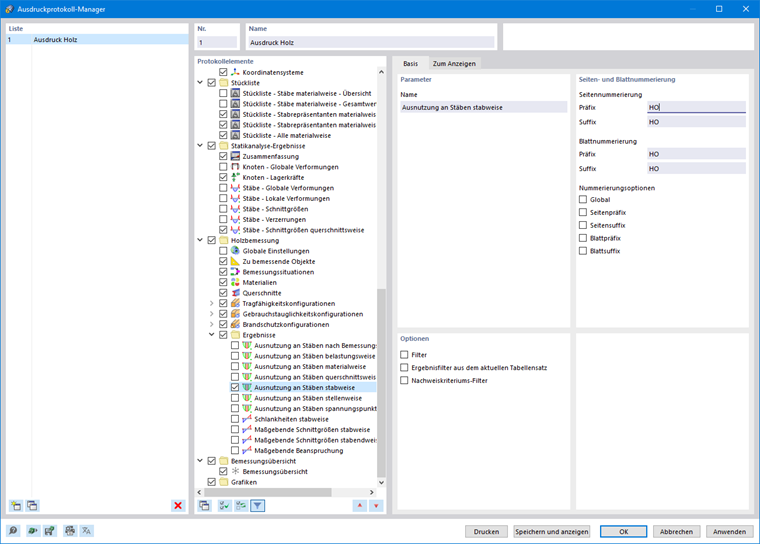
O Gestor de relatórios de impressão disponibiliza todas as tabelas de dimensionamento de madeira que podem ser apresentadas na interface do programa. Utilize as opções de filtro individuais para ajustar de forma otimizada a saída da tabela às suas necessidades:

  • Filtro de objeto (por número ou seleção de objeto)
  • Filtro de resultados (mesmas opções de filtro das tabelas de resultados)
  • Filtro de critério de dimensionamento (valor máximo,> 1 ou definido pelo utilizador)

Para visualizar os detalhes do dimensionamento no relatório de impressão, pode utilizar a impressão das fórmulas de Saída de resultados detalhados.

Pode encontrar mais informações sobre o relatório de impressão no manual do RFEM 6.

Capítulo principal