725x
000175
29.4.2015

RF-/STEEL SIA | Výsledky

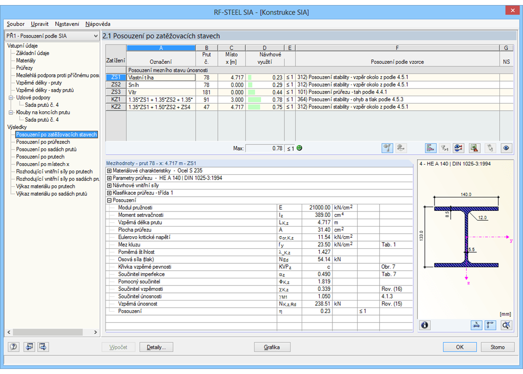
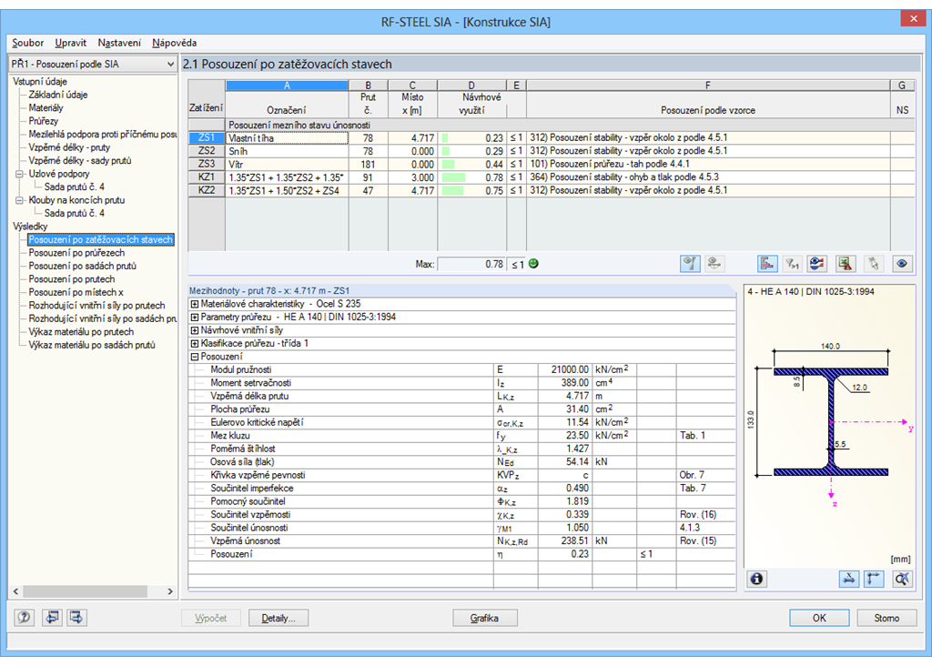
Pro vyhodnocení výsledků jsou k dispozici přehledné tabulky výsledků. První tabulka výsledků zobrazuje maximální využití a odpovídající využití pro každý posuzovaný zatěžovací stav (kombinaci zatížení/výsledků).

Další tabulky výsledků zahrnují všechny podrobné výsledky, seřazené podle různých kritérií a rozbalovací stromové nabídky se všemi detaily posouzení. Všechny mezivýsledky podél prutů lze zobrazit na libovolném místě. Takto lze snadno vysledovat, jakým způsobem probíhala jednotlivá posouzení v modulu.

Kompletní data modulu jsou součástí tiskového protokolu programu RFEM/RSTAB. Obsah protokolu i požadovaný rozsah výstupních dat pro jednotlivá posouzení lze podrobně nastavit. Grafické zobrazení výsledků rozhodujících kritérií posouzení v programu RFEM/RSTAB poskytuje rychlý přehled o využití jednotlivých konstrukčních prvků.



;