336x
005370
2025-04-09

FAQ 005680 | Why is the effective depth different from the effective depth used in shear checks?

Question:
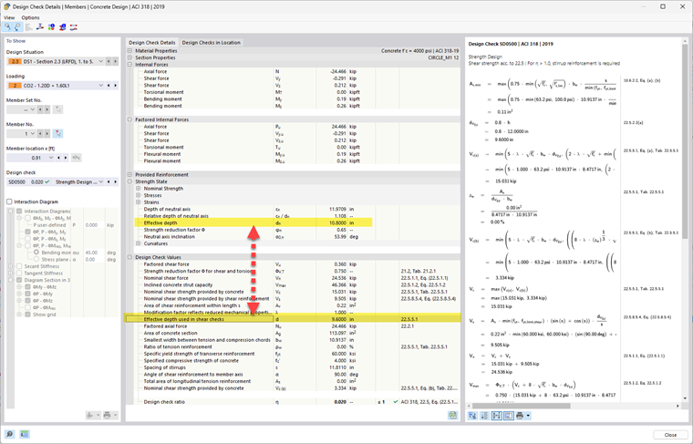
Why is the effective depth different from the effective depth used in shear checks?

Answer:
In bending (flexure), the effective depth "d" is the distance from the extreme compression fiber (top of the beam) to the centroid of the tension reinforcement. It’s essentially how far the reinforcing bars are from the compression zone – this impacts how much moment the section can resist.
In shear, you’re looking at how the section resists diagonal cracking and shear stress that flows along the cross-section. The internal lever arm and direction of stress paths are not necessarily the same as for bending, especially in members with complex loading or geometry (like T-beams or slabs).


When the moment resultant and shear resultant direction are the same, there is no difference between d, z, bw for bending and shear. But when the shear resultant is in a different direction, we have to look for d, z in that direction (instead of the direction perpendicular to the normal axis). The greater the change in shear direction from the bending direction, the greater the difference between d, z, bw.
One possible difference is shown in the attached picture.

Even though it’s the same beam, the direction and nature of the internal forces differ, and the geometry that resists those forces changes accordingly.


Links


;