1993x
000033
2015-09-22

Load combinations

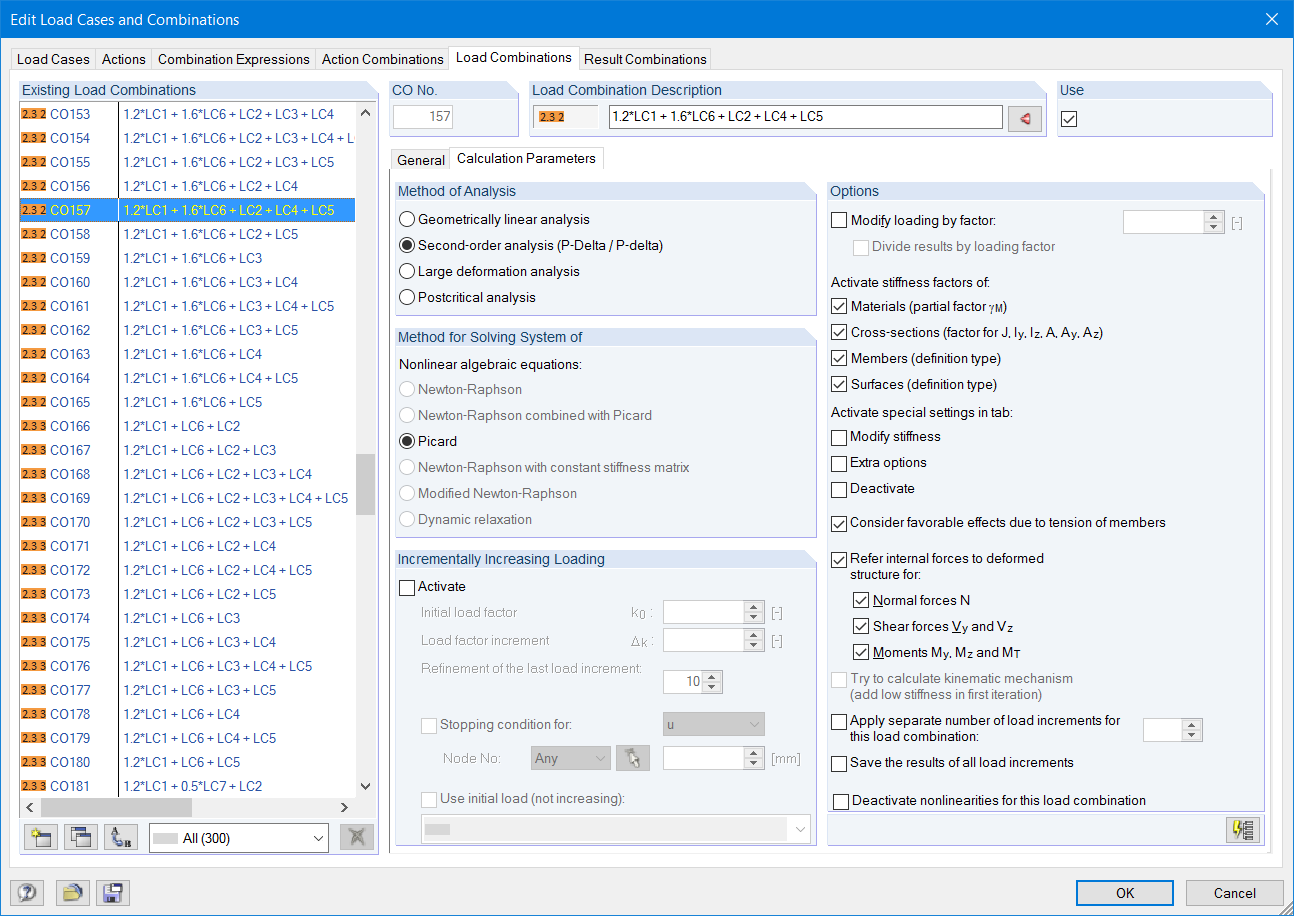
The load cases included in load combinations are added together and then calculated in consideration of the corresponding factors (partial safety and combination factors, coefficients regarding consequence classes, and so on). The load combinations can be created automatically in compliance with the combination expressions of the standard. The calculation can be performed according to the geometrically linear, second-order, or large deformation or as per the post-critical analysis. Optionally, you can define whether the internal forces should be related to the deformed or non-deformed structure.



;