4630x
001741
2022-06-21

Obliczanie wytrzymałości na przebicie w RFEM 6 zgodnie z ACI 318-19 i CSA A23.3:19

Optymalnym scenariuszem, w którym należy zastosować obliczenia wytrzymałości na przebicie, zgodnie z ACI 318-19 lub CSA A23.3:19, jest sytuacja, w której w płycie występuje duża koncentracja obciążeń lub sił reakcji występujących w jednym węźle. W programie RFEM 6 węzeł, w którym występuje przebicie, nazywany jest węzłem z przebiciem. Przyczyny tak dużej koncentracji sił mogą być spowodowane przez słup, siłę skupioną lub podporę węzłową. Łączenie ścian może również powodować obciążenia skupione na końcach, narożach i na końcach obciążeń liniowych i podpór.

obwód krytyczny

W ramach kontroli na ścinanie najpierw obliczane jest pole przekroju krytycznego (przekrój A ), który jest obszarem otaczającym węzeł przebicia. Zgodnie z ACI 318-19 rozdz. 22.6.4 [1] i CSA A23.3:19 Klauzula 13.3.3 [2], obwód krytyczny (bo ) dla słup kwadratowy jest równy obwodowi obciążenia skupionego lub powierzchni reakcyjnej, które nie jest bliższe niż połowa odległości efektywnej (d). Przekrój A iB są automatycznie obliczane przez program RFEM na podstawie położenia obciążenia skupionego w płycie.

Parametry obliczeniowe przebicia w RFEM 6

Po aktywowaniu rozszerzenia Projektowanie konstrukcji betonowych podczas edycji węzła przebicia w programie RFEM 6 w zakładce Główne pojawi się pole wyboru Właściwości przebicia. Można to zrobić jednocześnie dla wszystkich węzłów, w których występuje przebicie. W Danych wejściowych rozszerzenia Projektowanie konstrukcji betonowych należy również wybrać węzły projektowane na przebicie.


Po zaznaczeniu w węźle Parametry obliczeń przebicia w węźle a , pojawiają się zakładki Wymiarowanie betonu – węzeł przebicia i Wymiarowanie betonu – Konfiguracje. Umożliwia to zmianę opcji dotyczących Typu zbrojenia na przebicie, Umieszczenia, Średnicy prętów zbrojeniowych oraz Materiału. Pojawi się zakładka Konfiguracje stanu granicznego nośności, w której znajdują się dodatkowe parametry obliczeniowe, które użytkownik może dostosować, takie jak siły „pojedyncze” lub „wygładzone” dla słupów/ścian oraz minimalny rozstaw zbrojenia. Współczynniki redukcji wytrzymałości wg. ACI 318-19 Sec. 21.2.1 [1] and CSA A23.3:19 Clause 8.4 [2] can be adjusted along with the minimum spacing of reinforcement.

W obrębie obwodu krytycznego siła tnąca wynikająca z obciążenia przebijającego dla ścian jest ustawiona jako wygładzona. Natomiast w przypadku słupów obciążenie przebijające można ustawić jako "Uśrednione" lub "Pojedyncza siła" od słupa, obciążenia lub podpory węzłowej.

Obliczanie wytrzymałości na przebicie w RFEM 6

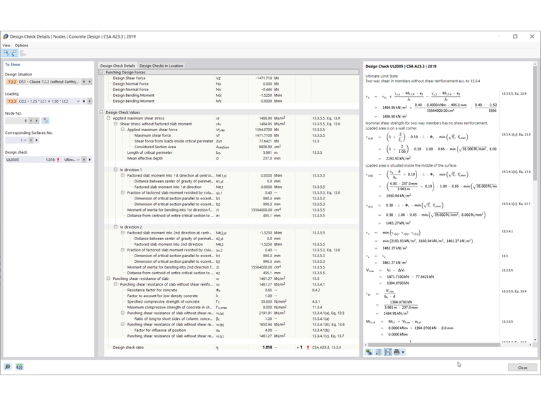
Po wprowadzeniu parametrów obliczeniowych przebicia i zbrojenia pod węzłem i powierzchnią, rozszerzenie jest przeprowadzane za pomocą modułu Projektowanie konstrukcji betonowych. Obliczenia odnoszą się do zbrojenia podłużnego pokazanego na rysunku obok. Po zakończeniu wymiarowania betonu z uwzględnieniem tylko tego zbrojenia wyświetlane są stopnie wykorzystania dla wszystkich rozpatrywanych węzłów w formie tabelarycznej lub graficznej.


W wynikach porównywane są ze sobą Nośność płyty (vn ) oraz przyłożona maksymalna siła tnąca (vu ) w celu obliczenia ogólnego stopnia wykorzystania zgodnie z ACI 318-19 s. 22.6.1.2, Eq. (22.6.1.2) [1]. Similarly, the Punching Shear Resistance of the Slab (vr) and the Applied Maximum Shear Stress (vf) are used to calculate the design ratio according to CSA A23.319, Clause 13.3.4 [2]. Równania te można znaleźć w Szczegółach kontroli obliczeń pokazanych na rysunku 7 wraz z całą procedurą obliczeniową.

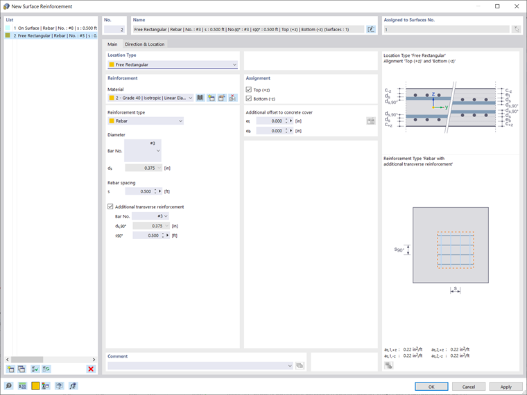
Jeżeli nie dodano dodatkowego zbrojenia na ścinanie i Vu ≤ Vn, dodatkowe zbrojenie nie jest wymagane. Po stronie rozciąganej płyty można zastosować dodatkowe lokalne zbrojenie podłużne, jeżeli przyłożone ścinanie przekroczy nośność płyty. W przypadku tej przykładowej płyty można to zrobić, definiując Wolny obszar prostokątny w górnej części miejsca, w którym znajduje się szkielet ramy. Taką definicję zbrojenia można skopiować i wkleić do wszystkich węzłów przebicia za pomocą narzędzia „Kopiuj/przesuń”. Przypisane w ten sposób zbrojenie zostanie automatycznie uwzględnione przy obliczaniu nośności na ścinanie.

Alternatively, if the punching shear design is impossible without punching reinforcement (Vn≤Vu), the maximum punching shear resistance Vn,max is calculated and the design check is performed automatically. Wyniki te można znaleźć w tabeli Projektowanie konstrukcji betonowych lub wyświetlić graficznie. Ilość wymaganego zbrojenia na przebicie można wyświetlić w zakładce Wyniki w Nawigatorze (patrz rysunek poniżej).

Uwagi końcowe

W programie RFEM 6 sprawdzenie Przebicia można zainicjować w oknie edycji węzła, a następnie jest ono automatycznie uwzględniane w rozszerzeniu Projektowanie konstrukcji betonowych. Następnie aktywacja właściwości obliczeń umożliwia manipulowanie parametrami obliczeniowymi na przebicie, takimi jak obciążenie przebijające, współczynniki redukcji wytrzymałości zgodnie z ACI 318-19 s. 21.2.1 [1] and CSA A23.3:19 Clause 8.4 [2], and the minimum spacing of reinforcement under the Ultimate Configuration settings. Wymiarowanie betonu odbywa się na podstawie zbrojenia podłużnego zapewnionego z powierzchni. Jeżeli stopień wykorzystania wynosi powyżej 1,00, możliwe jest przypisanie w płycie dodatkowego zbrojenia podłużnego po stronie rozciąganej.


Autor

Alex jest odpowiedzialny za szkolenie klientów, wsparcie techniczne i ciągły rozwój programów na rynek północnoamerykański.

Odniesienia


;