519x
000591
2023-12-04

Relazione di calcolo

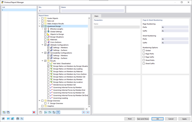
Nel Gestore del protocollo di stampa, tutte le tabelle del dimensionamento dell'alluminio sono disponibili per la selezione, come anche visualizzate nell'interfaccia del programma.

Utilizzare i campi di controllo per definire quali tabelle sono necessarie per la documentazione.

Le opzioni di filtro rappresentano un ulteriore modo per personalizzare l'output tabellare secondo le proprie esigenze. I risultati possono essere filtrati secondo determinati criteri:

  • Filtro oggetto-Filtro per numero o selezione dell'oggetto
  • Filtro dei risultati con le stesse possibilità di filtraggio come nel Gestore delle tabelle dei risultati
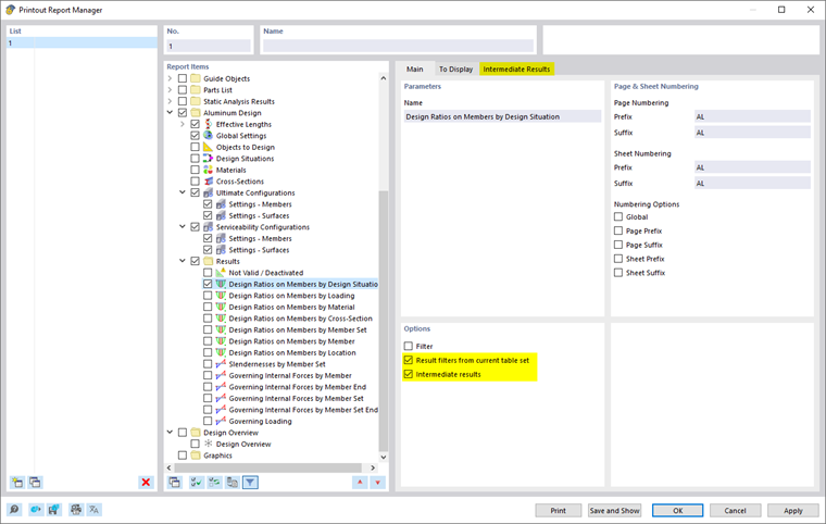
  • Filtro per criteri di verifica tramite 'Filtro dei risultati dal set di tabelle corrente' (vedi Filtrare i risultati per utilizzo)
  • Integrazione dei risultati intermedi con possibilità di selezione in un registro separato

È possibile anche includere le formule di verifica con i dettagli del dimensionamento nel protocollo di stampa. Utilizzare a tal fine l'opzione corrispondente nel dialogo Dettagli di verifica nel menu a tendina Stampa immediata sotto le formule (vedi immagine Stampare i dettagli di verifica).

Nell'anteprima di stampa del protocollo è possibile verificare, disporre correttamente i dati e integrarli con grafici e testi.

Suggerimento

Le funzioni del protocollo di stampa sono descritte nel capitolo Protocollo di stampa del manuale di RFEM.

Capitolo principale