519x
000591
04-12-2023

El informe

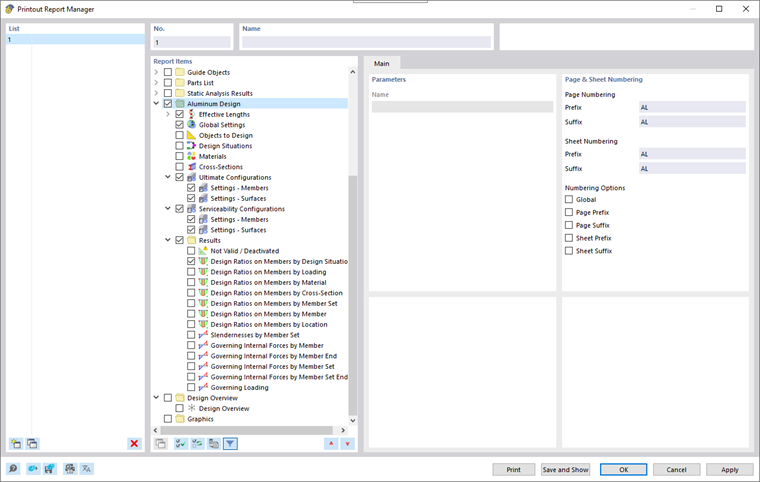
En el Gestor de informes de impresión, todas las tablas de dimensionamiento de aluminio están disponibles para su selección, tal como se muestran en la interfaz del programa.

Usa los campos de control para definir qué tablas necesitas para la documentación.

Las opciones de filtrado ofrecen otra posibilidad para adaptar la salida tabular de manera individual. Los resultados se pueden filtrar según ciertos criterios:

  • Filtro de objetos-filtro por número o selección de objeto
  • Filtro de resultados con las mismas opciones de filtrado que en el Gestor de tablas de resultados
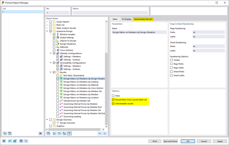
  • Filtro de criterios de comprobación mediante 'Filtro de resultados del conjunto de tablas actual' (ver Resultados filtrados por aprovechamiento)
  • Integración de resultados intermedios con opción de selección en un registro separado

También puedes incluir las fórmulas de comprobación con los detalles del dimensionamiento en el informe de impresión. Para ello, utiliza la opción correspondiente en el diálogo Detalles de comprobación en el botón desplegable Imprimir inmediatamente debajo de las fórmulas (ver imagen Imprimir detalles de comprobación).

En la vista previa de impresión del informe, puedes revisar los datos, ordenarlos adecuadamente y complementarlos con gráficos y textos.

Consejo

Las funciones del informe de impresión se describen en el capítulo Informe de impresión del manual de RFEM.

Capítulo principal