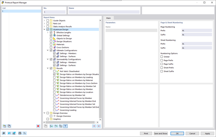
No Gerenciador de Relatório de Impressão, todas as tabelas de dimensionamento de alumínio estão disponíveis para seleção, assim como são exibidas na interface do programa.
Use as caixas de seleção para definir quais tabelas você precisa para a documentação.
As possibilidades de filtro oferecem uma oportunidade adicional para personalizar a saída tabular de forma individual. Os resultados podem ser filtrados por critérios específicos:
- Filtro de objetos por número ou seleção de objetos Filter
- Filtro de resultado com as mesmas opções de filtro que no Gerenciador de Tabelas de Resultados
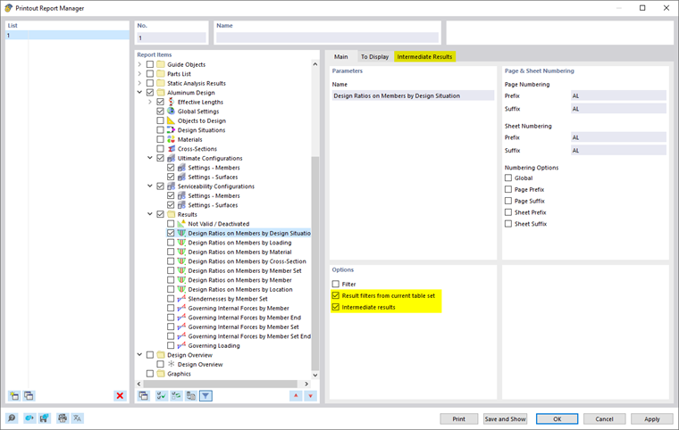
- Filtro de Critérios de Verificação usando 'Filtro de Resultado do Conjunto de Tabelas Atual' (ver Resultados filtrados por utilização)
- Integração de resultados intermediários com opção de seleção em guia separada
Você também pode incorporar as fórmulas de verificação com os detalhes do dimensionamento no relatório de impressão. Para isso, utilize a opção adequada no diálogo Detalhes da Verificação no botão de lista
abaixo das fórmulas (veja a imagem Imprimir Detalhes da Verificação).
Na pré-visualização de impressão do relatório de impressão, você pode revisar os dados, organizá-los adequadamente e complementá-los com gráficos e textos.