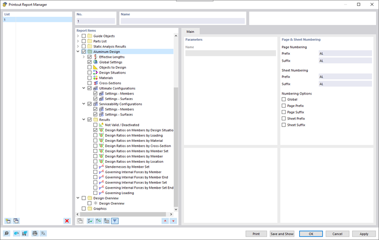
V Správce protokolu tisku jsou k dispozici všechny tabulky posouzení hliníku, které jsou zobrazeny i v uživatelském rozhraní programu.
Pomocí kontrolních políček určete, které tabulky potřebujete pro dokumentaci.
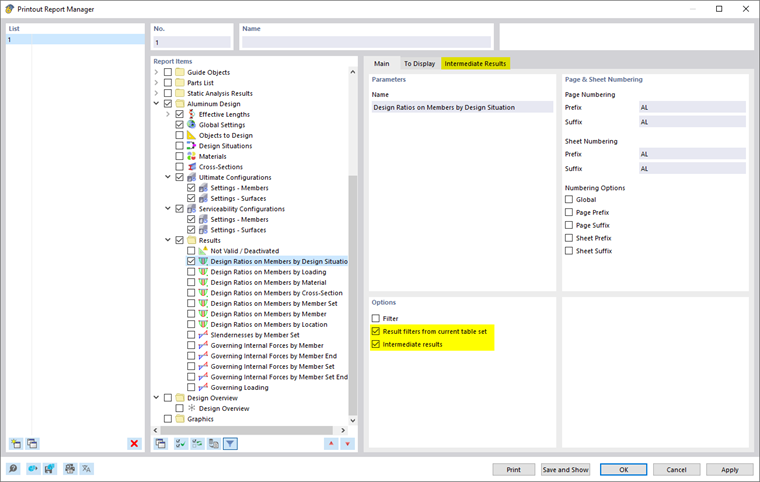
Možnosti filtrace představují další možnost, jak individuálně přizpůsobit tabulkový výstup. Výsledky lze filtrovat podle určitých kritérií:
- Objektový filtr podle čísla nebo výběru objektu
- Filtrování výsledků se stejnými možnostmi filtru jako ve Správce výsledkových tabulek
- Filtr kritéria posouzení pomocí 'Filtr výsledků ze současné sady tabulek' (viz Filtrování výsledků podle využití)
- Integrace mezivýsledků s možností výběru v samostatné záložce
Do protokolu tisku můžete zahrnout i posuzovací vzorce s detaily posouzení. Použijte k tomu odpovídající možnost v dialogu Detaily posouzení v rozbalovací nabídce
pod vzorci (viz obrázek Tisk detailů posouzení).
V náhledu tisku protokolu můžete data zkontrolovat, vhodně uspořádat a doplnit grafiky a texty.