519x
000591
4. Dezember 2023

Ausdruckprotokoll

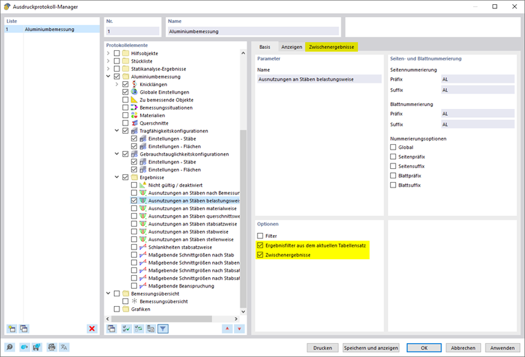
Im Ausdruckprotokoll-Manager stehen alle Tabellen der Aluminiumbemessung zur Auswahl, die auch in der Programmoberfläche angezeigt werden.

Legen Sie mit den Kontrollfeldern fest, welche Tabellen Sie für die Dokumentation benötigen.

Die Filtermöglichkeiten stellen eine weitere Möglichkeit dar, mit denen Sie die tabellarische Ausgabe individuell anpassen können. Die Ergebnisse lassen sich nach bestimmten Kriterien filtern:

  • Objekt-Filter nach Nummer oder Objektselektion
  • Ergebnisfilter mit den gleichen Filtermöglichkeiten wie im Ergebnistabellen-Manager
  • Nachweiskriteriums-Filter mittels 'Ergebnisfilter aus aktuellem Tabellensatz' (siehe Ergebnisse nach Ausnutzung filtern)
  • Integration der Zwischenergebnisse mit Auswahlmöglichkeit in separatem Register

Sie können auch die Nachweisformeln mit den Bemessungsdetails in das Ausdruckprotokoll einbinden. Verwenden Sie hierzu im Dialog Nachweisdetails die entsprechende Option in der Listenschaltfläche Sofort Drucken unterhalb der Formeln (siehe Bild Nachweisdetails drucken).

In der Druckvorschau des Ausdruckprotokolls können Sie die Daten überprüfen, passend arrangieren sowie mit Grafiken und Texten ergänzen.

Tipp

Die Funktionen des Ausdruckprotokolls sind im Kapitel Ausdruckprotokoll des RFEM-Handbuchs beschrieben.

Übergeordnetes Kapitel