Le gestionnaire du rapport d'impression répertorie tous les tableaux de vérification de l’aluminium, également affichés dans l’interface du logiciel.
Définissez avec les cases à cocher quels tableaux vous souhaitez inclure dans la documentation.
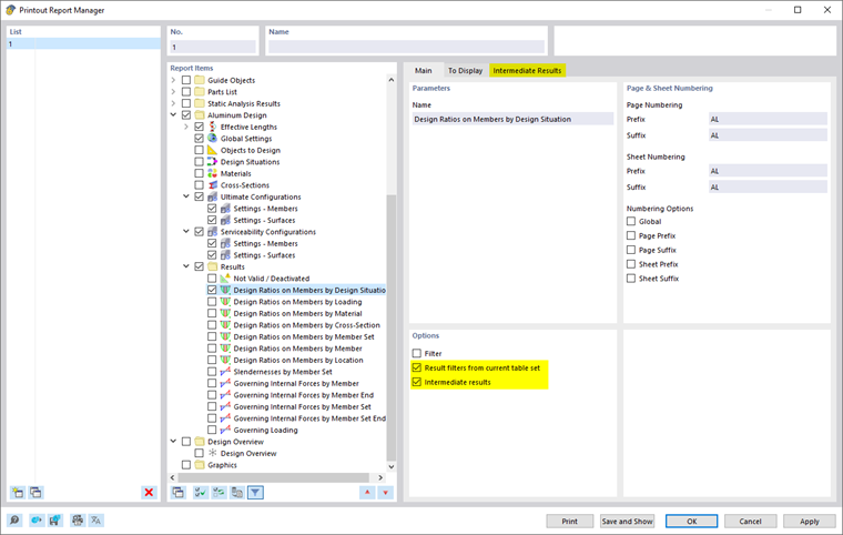
Les options de filtre offrent une option supplémentaire pour personnaliser la sortie tabulaire. Les résultats peuvent être filtrés selon certains critères :
- Filtre d’objet par numéro ou sélection d’objet
- Filtre de résultats avec les mêmes options de filtre que dans le gestionnaire des tableaux de résultats
- Filtre de critères de vérification à l’aide de « Filtres des résultats de l’ensemble de tableaux actuel » (voir Filtrer les résultats par ratio de vérification)
- Intégration des résultats intermédiaires avec option de sélection dans un onglet séparé
Vous pouvez également inclure les formules de vérification avec les détails de calcul dans le rapport d’impression. Pour cela, dans la boite de dialogue Détails de vérification utilisez l’option correspondante du menu déroulant
sous les formules (voir l’image Imprimer les détails de vérification).
Dans l’aperçu avant impression du rapport d’impression, vous pouvez vérifier les données, les arranger de manière adéquate et les compléter avec des graphiques et des textes.