W Menadżerze protokołów wyjściowych dostępne są wszystkie tabele wymiarowania aluminium, które wyświetlane są również w interfejsie programu.
Za pomocą pól kontrolnych określ, które tabele są potrzebne do dokumentacji.
Filtry oferują kolejną możliwość, dzięki której można dostosować wyjście tabelaryczne do indywidualnych potrzeb. Wyniki można filtrować według określonych kryteriów:
- Filtr obiektów według numeru lub wyboru obiektu
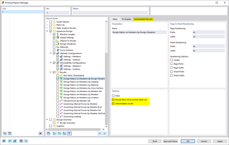
- Filtr wyników z tymi samymi możliwościami jak w Menadżerze tabel wyników
- Filtr kryteriów sprawdzania za pomocą 'Filtra wyników z bieżącego zestawu tabel' (patrz Filtrowanie wyników według wykorzystania)
- Integracja wyników pośrednich z możliwością wyboru w osobnej zakładce
Można również uwzględnić wzory obliczeń ze szczegółami wymiarowania w protokole wyjściowym. Użyj odpowiedniej opcji w dialogu Szczegóły sprawdzania w przycisku listy
poniżej wzorów (patrz obraz Drukowanie szczegółów sprawdzania).
W podglądzie wydruku protokołu wyjściowego możesz sprawdzić dane, odpowiednio zaaranżować oraz uzupełnić je grafikami i tekstami.