690x
000355
2023-12-01

Печать графики

Аддоны динамического расчета полностью интегрированы в RFEM или RSTAB. Таким образом, вы можете использовать все возможности основной программы для документирования графических результатов динамического расчета. Общая процедура подготовки графики к печати описана в главе Графика руководства RFEM.

Вы можете распечатать текущий вид непосредственно с помощью функции печати или перенести его в протокол результатов.

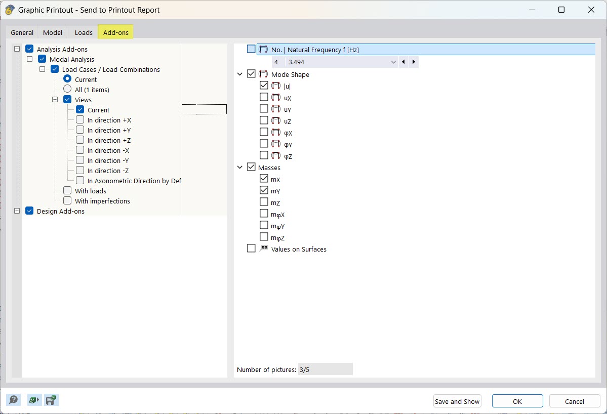
Когда вы выбираете несколько графиков в отчете о печати, вы также можете выбрать все доступные результаты модального анализа на вкладке « Дополнения ». Графические изображения сортируются в папку результатов для модального анализа в протоколе результатов.

Графическая печать особенно полезна для # extbookmark @ 002684 @ manual|diagramPrint|Диаграммы № на. В соответствующих диалогах с помощью кнопки Распечатать сразу доступны различные опции для печати текущей диаграммы.

Исходная глава