4617x
002954
2023-11-14

сейсмическая расчетная ситуация

Для расчета сейсмической конструкции можно наложить результаты спектрального анализа на результаты других загружений.

Результаты спектрального анализа формируются в два этапа, параметры которых сохраняются в настройках анализа спектра :

  1. Модальные ответы объединяются в соответствии с выбранным 'правилом комбинирования периодических ответов' (см. Рисунок # extbookmark manual|image029223|Выбрать правило комбинирования для периодических ответов #).
  2. Результаты, зависящие от направления, объединяются в соответствии со спецификацией для 'комбинации компонентов направления' (см. Рисунок # extbookmark manual|image029228|Выберите правило комбинирования для направленных компонентов #).

Инфо

Результаты спектрального анализа выводятся для каждого из загружений метода спектра реакций (см. изображение # extbookmark manual|image030140|Категория результатов 'обзор' для спектрального анализа #).

Для того чтобы использовать результаты спектрального анализа для расчета модели сейсмической защиты, их необходимо дополнительно объединить на основе исключительной расчетной ситуации. Эта комбинация указана, например, в EN 1990 См. [1 ], раздел 6.4.3.4 следующим образом:

Создать расчетную комбинацию

Мастер комбинирования #commoning-assistant поможет вам в назначении одной или нескольких комбинаций конструкций для сейсмический расчет создать. С помощью этих сочетаний результатов можно применить результаты огибающей или определенные частичные результаты.

Обволакивающий

На вкладке 'База' диалогового окна 'Загружения и сочетания' активируйте мастер сочетаний (если он не отмечен) и результирующие сочетания (см. Главу # extbookmark manual|расчётными сочетаниями|Основа # руководства RFEM).

Создать СВС (STR/GEO) - расчетную ситуацию по типу землетрясения (1). Назначьте мастер сочетаний, который создает результирующие сочетания (2). Вы также можете использовать кнопку Новые , чтобы задать этого помощника на вкладке ' Расчетные ситуации '.

С помощью этих спецификаций программа генерирует одну или несколько сочетаний результатов с максимальными сейсмическими нагрузками, которые вы можете использовать для расчета модели. В этих сочетаниях учитывается огибающая спектрального анализа.

Прмежуточные результаты

На вкладке 'База' диалогового окна 'Загружения и сочетания' активируйте параметр Частичные результаты для расчетных сочетаний.

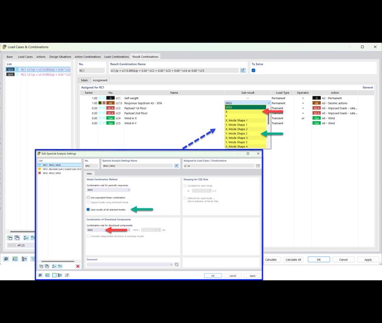
Доступные частичные результаты зависят от того, какая из настроек спектрального анализа была назначена загружению спектра реакций и для каких направлений возбуждения был задан реакций 002684 . Например, если вы сохраните результаты всех выбранных форм колебаний и объедините направленные компоненты в соответствии с правилом SRSS, на вкладке 'Комбинации результатов' будут доступны следующие частичные результаты.

Таким образом, вы можете контролировать, какой частичный результат будет включен в комбинацию результатов землетрясения.

Инфо

Имена частичных результатов объяснены в главе частичные результаты .

Если вы объедините направленные компоненты в соответствии с масштабированной суммой, эти промежуточные итоги будут доступны для выбора:


Ссылки
Исходная глава