690x
000355
2023-12-01

Wydruk grafiki

Rozszerzenia do analizy dynamicznej są w pełni zintegrowane z programem RFEM lub RSTAB. Z tego powodu graficzne wyniki analizy dynamicznej można dokumentować za pomocą wszystkich opcji dostępnych w programie głównym. Ogólna procedura przygotowania grafik do druku została opisana w rozdziale Grafiki podręcznika do programu RFEM.

Aktualny widok można wydrukować bezpośrednio za pomocą funkcji drukowania lub przenieść do protokołu wydruku.

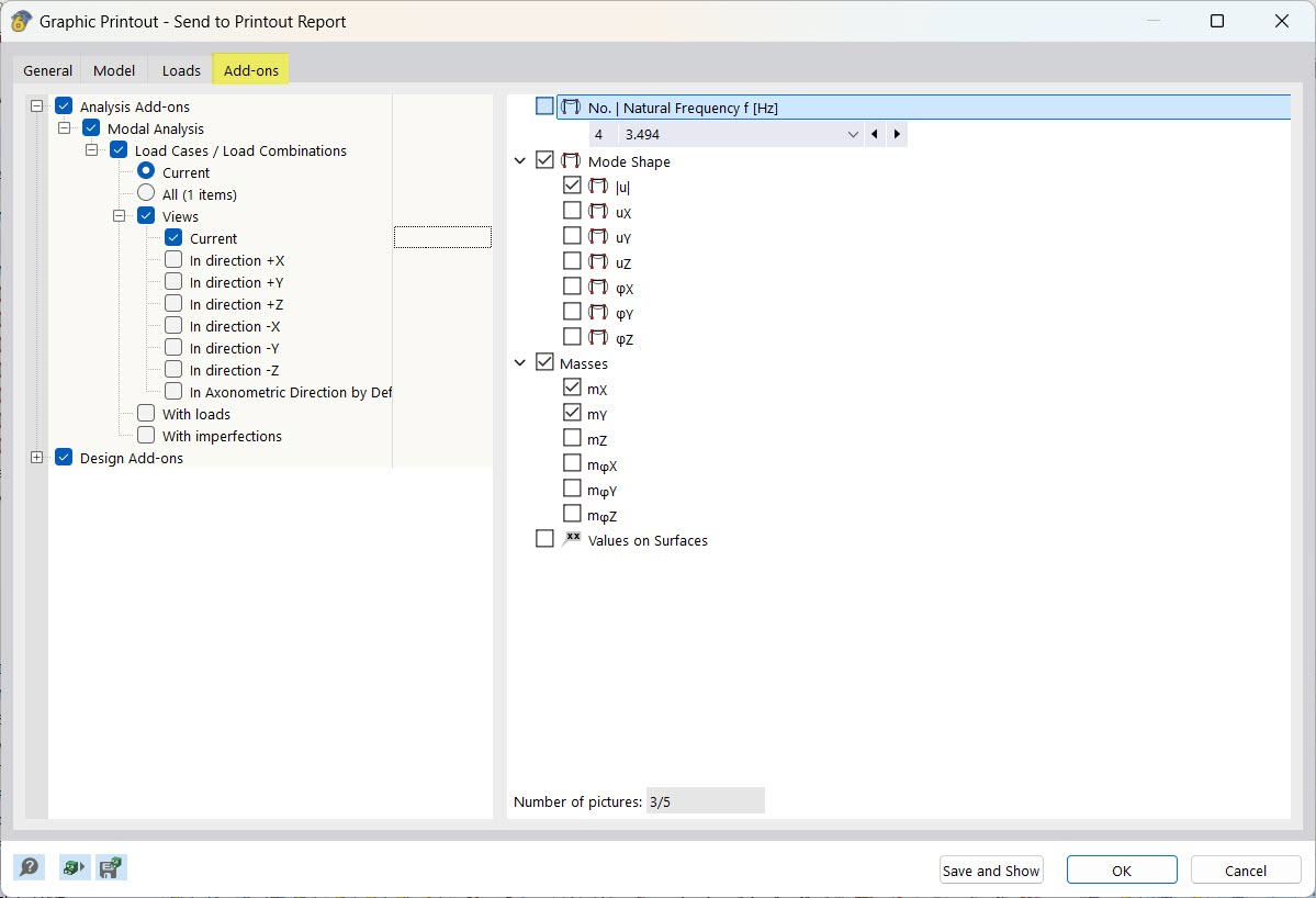
W przypadku wybrania wielu grafik w protokole wydruku wszystkie dostępne wyniki analizy modalnej można również wybrać w zakładce Rozszerzenia . Grafiki są posortowane w folderze wyników w celu przeprowadzenia analizy modalnej w protokole wydruku.

Drukowanie grafiki jest szczególnie przydatne w przypadku # extbookmark @ 002684 @ manual|diagramPrint|Wykresy # włączone. W odpowiednich oknach dialogowych za pomocą przycisku Natychmiast wydrukuj dostępne są różne opcje drukowania bieżącego wykresu.

Rozdział nadrzędny