688x
000355
01.12.2023

Impression graphique

Les modules complémentaires d'analyse dynamique sont entièrement intégrés dans RFEM ou RSTAB. Vous pouvez donc utiliser toutes les options disponibles dans le logiciel principal pour documenter les résultats graphiques de l'analyse dynamique. La procédure générale de préparation des graphiques pour l'impression est décrite dans le chapitre Graphiques du manuel de RFEM.

Vous pouvez imprimer la vue actuelle directement à l'aide de la fonction d'impression ou la transférer dans le rapport d'impression.

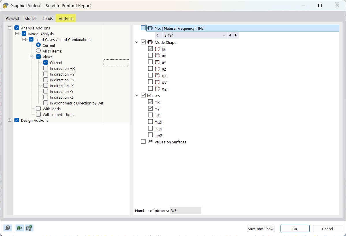
Lorsque vous sélectionnez plusieurs graphiques dans le rapport d'impression, vous pouvez également sélectionner tous les résultats disponibles de l'analyse modale dans l'onglet Modules complémentaires. Les graphiques sont classés dans le dossier des résultats de l'analyse modale dans le rapport d'impression.

L'impression graphique est particulièrement utile pour les Diagrammes . Dans les boîtes de dialogue correspondantes, différentes options sont disponibles via le bouton Imprimez immédiatement pour imprimer le diagramme actuel.

Chapitre parent