934x
003635
2023-11-07

Основное

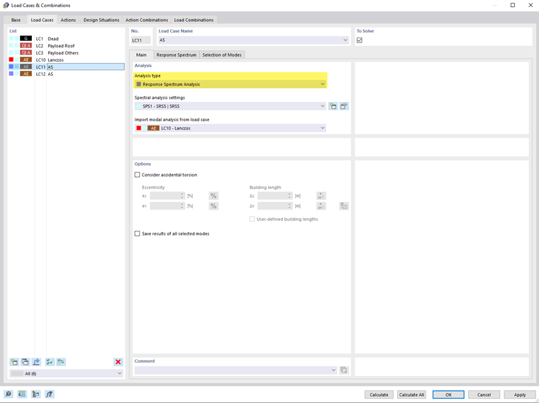
Вкладка Базис позволяет назначить типы анализа и задать дополнительные параметры. Для этого выберите случай нагрузки в 'Списке' слева.

Анализ

В этом разделе задаются основные настройки спектрального анализа случая нагрузки.

Тип анализа

Если в базовых настройках модели активирован модуль 'Метод спектрального ответа', в списке можно выбрать Метод спектрального ответа. Назначьте этот тип анализа каждому случаю нагрузки, для которого необходимо выполнить анализ землетрясений.

Инфо

Случаи нагрузки метода спектрального ответа относятся к категории 'Воздействия землетрясений' (AE).

Настройки спектрального анализа

Выберите в списке 'Настройки спектрального анализа' (SPS), по каким критериям следует исследовать случай нагрузки. Это, например, правило комбинации или демпфинг. Эти параметры описаны в главе Настройки спектрального анализа.

С помощью кнопки Новые вы можете добавить новые настройки спектрального анализа, а с помощью кнопки Изменить отредактировать выбранную настройку.

Использовать модальный анализ из случая нагрузки

В списке определенных Случаи модального анализа укажите, какой модальный анализ должен служить основой для исследования землетрясения. Во вкладке Выбор форм затем можно выбрать соответствующие собственные формы для расчета.

Опции

Учитывать случайный крутящий момент

Флажок 'Учитывать случайный крутящий момент' позволяет учитывать случайное крутильное воздействие масс в соответствии с EN 1998-1 [1] разделы 4.3.2 и 4.3.3.3. Это учитывает неопределенности в расположении масс. Эксцентриситеты eX и eY описывают смещения центра масс от его проектного положения. С помощью кнопки Относительный/абсолютный ввод вы можете переключаться между относительным и абсолютным вводом значений.

'Длина здания' автоматически определяется из геометрии модели. Если вы хотите изменить размеры, отметьте флажок 'Пользовательские длины здания' и введите значения ΔX и ΔY. С помощью кнопки Выбор двух вы можете определить длины графически, выбрав два узла модели. Кнопка Задание стандартных величин восстанавливает исходные длины здания.

Сохранить результаты всех выбранных форм

По умолчанию выводятся только результаты огибающей компонент направления или результаты отдельных направлений X, Y и Z, для которых назначен Спектр ответа. Если вы активируете флажок 'Сохранить результаты всех выбранных форм', также выводятся промежуточные результаты всех выбранных собственных форм (см. главу Выбор форм) для отдельных направлений X, Y и Z, которым вы назначили спектр ответа.