1267x
002427
2023-10-31

Экспорт в Excel

Вы можете экспортировать любую таблицу результатов динамического расчета в MS Excel. Для этого используйте кнопку Экспорт актуальной таблицы на панели инструментов таблицы. При экспорте текущей таблицы значения экспортируются с полной точностью.

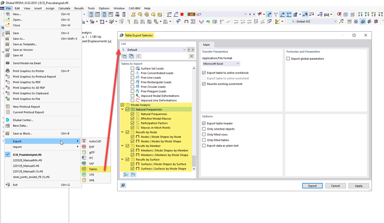
Если вы хотите экспортировать несколько таблиц одновременно, используйте функцию « Экспорт » в меню « Файл». В диалоговом окне 'Селектор экспорта таблиц' можно указать, какие таблицы подходят для экспорта.

В этом варианте экспорта значения на листах сохраняются в виде строк символов. Это означает, что экспортируется только количество отображаемых десятичных разрядов. Если вам нужна более высокая точность, настройте десятичные разряды в диалоговом окне Единицы и десятичные разряды . Вы можете открыть это диалоговое окно с помощью кнопки Einheiten und Dezimalstellen на панели инструментов таблицы.

Исходная глава