773x
000329
2024-01-05

Документация

Все аддоны для динамических расчётов полностью интегрированы в пользовательский интерфейс RFEM или RSTAB. Для документирования входных данных и результатов вы можете использовать все функции протокола результатов, как описано в разделе -i-info/dokumenty/rukovodstva-online/rfem-6/000363 Протоколы результатов руководства пользователя RFEM.

Совет

Определите, нужны ли вам в документе также результаты поверхностей и тел. Такими таблицами можно быстро заполнить сотни страниц! Для графического отображения основных результатов (формы колебаний, спектральный анализ) используйте графических протокол результатов).

Модальный анализ

В протокол результатов можно распечатать следующие позиции:

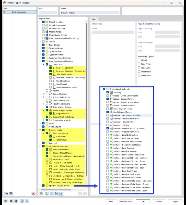
Спектральный анализ реакций

В протокол результатов можно распечатать следующие позиции:

Анализ изменений во времени

В протокол результатов можно распечатать следующие позиции:

Диаграммный метод расчёта

В протокол результатов можно распечатать следующие позиции: