1101x
000455
22.02.2024

Matériaux

Dans le tableau Matériaux de la catégorie « Dimensionnement du bois », tous les matériaux créés dans votre modèle sont répertoriés.

Matériaux autorisés

Le dimensionnement du bois est lié aux matériaux de type Bois . La couleur de police des matériaux indique leur utilisation et leur admissibilité. Les couleurs signifient :

  • noir : le matériau est adapté au dimensionnement et est utilisé pour les objets à dimensionner
  • rouge : le matériau n'est pas adapté au dimensionnement du bois
  • bleu : le matériau n'est pas utilisé dans le modèle
  • gris : le matériau n'est pas utilisé pour les objets à dimensionner
  • violet : le matériau a été généré via l'Add-On Mehrschichtige Flächen et est utilisé pour le dimensionnement

Informations

Pour le dimensionnement, seuls les matériaux de type « Bois » sont autorisés : toutes les valeurs caractéristiques nécessaires au dimensionnement y sont définies (voir également le chapitre Materialien du manuel RFEM).

Les objets auxquels un matériau non valide est attribué ne sont pas pris en compte dans le dimensionnement – même si l'option « À dimensionner » est activée pour ce matériau. Ils sont automatiquement indiqués dans le tableau Zu bemessende Objekte comme « Non valide / désactivé ».

Retirer le matériau du dimensionnement

Pour un matériau valide, vous pouvez exclure du dimensionnement tous les objets auxquels ce matériau est attribué en désactivant la case à cocher « À dimensionner ». Ces objets sont alors classés dans le tableau Zu bemessende Objekte comme « Non valide / désactivé » et ne sont pas vérifiés lors du dimensionnement.

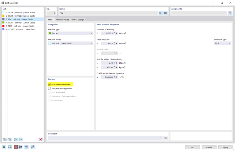
Adapter les caractéristiques du matériau pour le dimensionnement

Si vous souhaitez utiliser des résistances ou des coefficients partiels de sécurité personnalisés pour le dimensionnement du bois, vous pouvez adapter les caractéristiques du matériau : double-cliquez sur la ligne de tableau correspondante ou utilisez le bouton Ouvrir la boîte de dialogue Modifier dans la barre d'outils du tableau pour ouvrir la boîte de dialogue d'édition du matériau.

Dans l'onglet « Base », cochez l'option Matériau personnalisé (voir le chapitre Materialien du manuel RFEM). Cela permet de modifier les caractéristiques du matériau. Ainsi, dans l'onglet « Valeurs du matériau », vous pouvez par exemple modifier les rigidités du matériau et les résistances.

Dans l'onglet « Dimensionnement du bois », vous pouvez adapter les coefficients partiels de sécurité et d'autres coefficients pertinents pour le dimensionnement du matériau selon la Norme choisie, par exemple γM ou kmod pour l'EN 1995.

Options

Les symboles de la colonne « Options » représentent différents réglages ou valeurs modifiées. Ils permettent d'obtenir un aperçu rapide, par exemple pour identifier les matériaux dont les propriétés ont été adaptées.

Chapitre parent