1101x
000455
2024-02-22

Материалы

В таблице Материалы категории 'Расчет по древесине' перечислены все материалы, которые вы создали в модели.

Допустимые материалы

Расчет по древесине привязан к материалам типа Древесина . Цвет шрифта материалов указывает на использование и допустимость материала. Значение цветов:

  • черный: материал подходит для расчета и используется в объектах, подлежащих расчету
  • красный: материал не подходит для расчета по древесине
  • синий: материал не используется в модели
  • серый: материал не используется в объектах, подлежащих расчету
  • фиолетовый: материал был сгенерирован через Add-On Многослойные поверхности и используется для расчета

Инфо

Для расчета допускаются только материалы типа 'Древесина': здесь заданы все характеристики, необходимые для расчета (см. также главу Materialien руководства RFEM).

Объекты, которым назначен недопустимый материал, не учитываются при расчете – даже если для этого материала активирована опция 'Подлежит расчету'. Они автоматически отображаются в таблице Подлежащие расчету объекты как 'Недопустимо / деактивировано'.

Удалить материал из расчета

Для допустимого материала вы можете, деактивировав флажок 'Подлежит расчету', исключить из расчета все объекты, которым назначен этот материал. Эти объекты в таблице Подлежащие расчету объекты будут классифицированы как 'Недопустимо / деактивировано' и при расчете не проверяются.

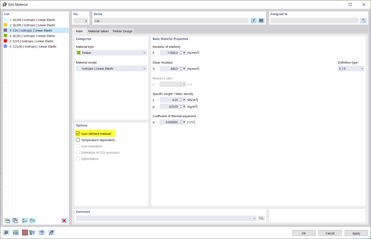
Настройка характеристик материала для расчета

Если вы хотите использовать для расчета по древесине пользовательские прочности или частные коэффициенты надежности, вы можете настроить характеристики материала: дважды щелкните соответствующую строку таблицы или воспользуйтесь кнопкой Открыть изменение диалога на панели инструментов таблицы, чтобы открыть диалог редактирования материала.

На вкладке 'Основные' установите флажок Пользовательский материал (см. главу Materialien руководства RFEM). Это позволяет редактировать характеристики материала. Так, на вкладке 'Параметры материала' можно, например, изменить жесткости материала и прочности.

На вкладке 'Расчет по древесине' вы можете настроить частные коэффициенты надежности и другие коэффициенты материала, значимые для расчета, в соответствии с выбранной Нормой, например γM или kmod для EN 1995.

Параметры

Значки в столбце 'Параметры' обозначают различные настройки или измененные значения. Они позволяют быстро получить обзор, например, чтобы распознать материалы с измененными свойствами.