1101x
000455
2024-02-22

Materiały

W tabeli Materiały w kategorii „Wymiarowanie konstrukcji drewnianych” zestawiono wszystkie materiały utworzone w modelu.

Dopuszczalne materiały

Wymiarowanie konstrukcji drewnianych jest związane z materiałami typu Drewno.

Kolor czcionki materiałów informuje o zastosowaniu i dopuszczalności materiału. Znaczenie kolorów:

  • czarny: materiał nadaje się do wymiarowania i jest używany w obiektach podlegających wymiarowaniu
  • czerwony: materiał nie nadaje się do wymiarowania konstrukcji drewnianych
  • niebieski: materiał nie jest używany w modelu
  • szary: materiał nie jest używany w obiektach podlegających wymiarowaniu
  • fioletowy: materiał został wygenerowany za pomocą dodatku Powierzchnie wielowarstwowe i jest używany do wymiarowania
Informacje

Do wymiarowania dopuszczalne są wyłącznie materiały typu 'Drewno': tutaj zapisane są wszystkie parametry niezbędne do wymiarowania (zob. także rozdział Materiały podręcznika RFEM).

Obiekty, którym przypisano nieprawidłowy materiał, nie są uwzględniane przy wymiarowaniu – nawet jeśli dla tego materiału aktywowano opcję „Do wymiarowania”. Są one automatycznie oznaczane w tabeli Zu bemessende Objekte jako „Nieprawidłowy / wyłączony”.

Usunięcie materiału z wymiarowania

Dla prawidłowego materiału można wykluczyć z wymiarowania wszystkie obiekty, którym przypisano ten materiał, poprzez dezaktywację pola wyboru „Do wymiarowania”. Obiekty te zostaną wówczas sklasyfikowane w tabeli Zu bemessende Objekte jako „Nieprawidłowy / wyłączony” i nie będą sprawdzane podczas wymiarowania.

Dostosowanie parametrów materiałowych do wymiarowania

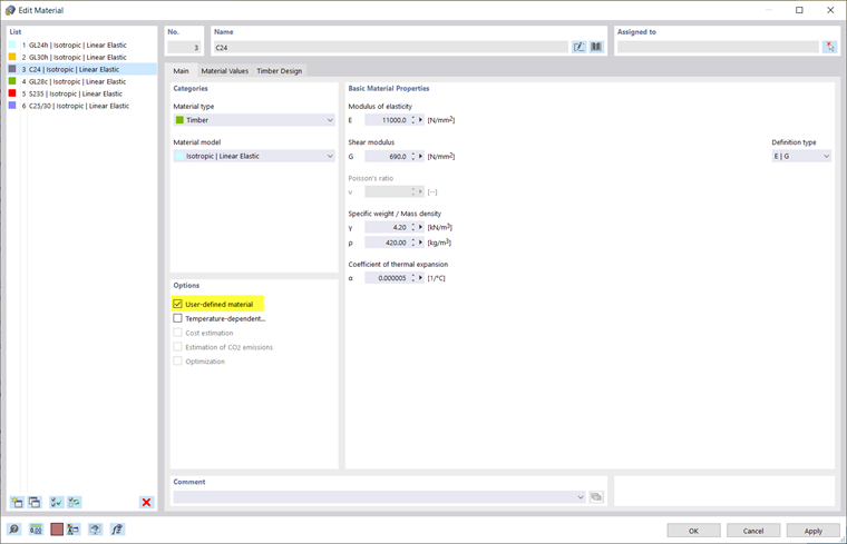
Jeżeli chcesz stosować dla wymiarowania konstrukcji drewnianych niestandardowe wytrzymałości lub częściowe współczynniki bezpieczeństwa, możesz dostosować parametry materiałowe: kliknij dwukrotnie odpowiedni wiersz tabeli lub użyj przycisku Otwórz okno dialogowe edycji na pasku narzędzi tabeli, aby otworzyć okno dialogowe edycji materiału.

W zakładce „Podstawowe” zaznacz opcję Materiał niestandardowy (zob. rozdział Materiały podręcznika RFEM). Umożliwia to edycję parametrów materiałowych. W zakładce „Wartości materiałowe” można na przykład zmienić sztywności materiału i wytrzymałości.

W zakładce „Wymiarowanie konstrukcji drewnianych” można dostosować dla materiału częściowe współczynniki bezpieczeństwa oraz inne współczynniki istotne dla wymiarowania zgodnie z wybraną Normą, na przykład γM lub kmod dla EN 1995.

Opcje

Symbole w kolumnie „Opcje” oznaczają różne ustawienia lub zmienione wartości. Umożliwiają one szybki przegląd, na przykład w celu rozpoznania materiałów o dostosowanych właściwościach.