258x
003070
2024-02-22

Checking the Reinforcement

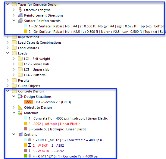
If anything is highlighted in red in the 'Types for Concrete Design' and 'Concrete Design' categories of the 'Navigator - Data' tree, some parameter is undefined, falsely assigned, or irrelevant to the design (such as the A992 material).

There are also some options to check the reinforcement in the navigator and tables.

Navigator - Display

Open the Navigator - Display by clicking the Navigator - Display tab. The items in the 'Reinforcement' category enable you to switch on or off specific reinforcement. When you clear the two check boxes of the secondary direction as,2 in the 'Surface Reinforcements' category, for example, only the primary reinforcement is displayed.

Reset the two check boxes so that the whole reinforcement is shown again.

Table

All parameters relevant to the concrete design are also included in the table underneath the workspace. To access them, select the Concrete Design option from the list of main categories.

The 'Strength Configurations' table contains the two configurations for walls and slabs together with the assigned surfaces, for example. The 'Surfaces' table lists the six surfaces and their design options, represented by symbols.

When you click one of the symbols, for example 'Reinforcement Direction - Top', the 'Edit Surface' dialog box is opened so that you can check or modify the reinforcement directions.

Info

The 'Members' table is empty because their settings have not been defined yet.

Parent Chapter